



















Preview text:
lOMoAR cPSD| 60820047
TRƯỜNG ĐẠI HỌC TÀI NGUYÊN VÀ MÔI TRƯ Ờ NG HÀ NỘI
K HOA CÔNG NGHỆ THÔN G TIN
BÁO CÁO BÀI TẬP LỚN
MÔN HỌC: PHÂN TÍCH THIẾT KẾ HỆ THỐNG THÔNG TIN Tên đề tài:
Phân tích thiết kế hệ thống quản lí cửa hàng bán sách trực tuyến
Nhóm Sinh viên thực hiện: 1 . Nguyễn Trung Nguyên 2 . Phạm Gia Khiêm 3 . Phạm Vũ Bá 4 . Lê Hữu Phước Lớp, khoa:
ĐH12C5 – Khoa CNTT
Giảng viên hướng dẫn: Nguyễn Thị Hồng Hương
HÀ NỘI – 2024 lOMoAR cPSD| 60820047
TRƯỜNG ĐẠI HỌC TÀI NGUYÊN VÀ MÔI TRƯ Ờ NG HÀ NỘI
KHO A CÔNG NGHỆ THÔNG TIN BÁO CÁO BÀI TẬP LỚN MÔN HỌC: PHÂN TÍCH THIẾT KẾ
HỆ THỐNG THÔNG TIN Tên đề tài:
Phân tích thiết kế hệ thống quản lí cửa hàng bán sách trực tuyến Điểm bằng Điểm STT Mã SV Họ và tên số bằng chữ
C ÁN BỘ CHẤM 1 1 ( 221 Ký và 110 ghi 6 r 241 õ họ 4 tê n
C ÁN BỘ CHẤM 2 N
) guyễn Trung Nguyên( K )
ý và ghi rõ họ tê n 2
22111062023 Lê Hữu Phước 3 22111062066 Phạm Vũ Bá 4 22111061990 Phạm Gia Khiêm lOMoAR cPSD| 60820047 MỤC LỤC
DANH MỤC CÁC CHỮ VIẾT TẮT........................................................................5
DANH MỤC CÁC BẢNG........................................................................................6
DANH MỤC HÌNH ẢNH.........................................................................................7
MỞ ĐẦU....................................................................................................................8
CHƯƠNG 1: MÔ TẢ BÀI TOÁN...........................................................................11
1.1. Mô tả tóm tắt hệ thống..................................................................................11
1.2. Các chức năng của hệ thống..........................................................................11
1.2.1. Chức năng dành cho user khách hàng...................................................11
1.2.2. Chức năng dành cho admin...................................................................12
1.3. Biểu đồ hoạt động.........................................................................................13
1.3.1. Chức năng “Đăng nhập”.......................................................................13
1.3.2. Chức năng “Đăng kí”............................................................................14
1.3.3. Chức năng “Tìm kiếm”..........................................................................15
1.3.4. Chức năng “Thêm sản phẩm vào giỏ hàng”.........................................16
1.3.5. Chức năng “Thanh toán”......................................................................17
1.3.6. Chức năng “Xác nhận đơn hàng”.........................................................18
1.3.7. Chức năng “Hủy đơn hàng”..................................................................19
1.3.8. Chức năng “Thêm sản phẩm”...............................................................20
1.3.9. Chức năng “Sửa sản phẩm”..................................................................21
1.3.10. Chức năng “Xóa sản phẩm”................................................................22
1.3.11. Chức năng “Thống kê”........................................................................23
CHƯƠNG 2: PHÂN TÍCH THIẾT KẾ HỆ THỐNG..............................................24
2.1. Mô hình use-case...........................................................................................24
2.1.1. Xác định Actor và Use-case...................................................................24
2.1.2. Mô hình Use-case tổng quát..................................................................26
2.1.3. Chi tiết các Use-case..............................................................................27
2.2. Phân tích hệ thống.........................................................................................38
2.2.1. Biểu đồ tuần tự chức năng “Đăng nhập”..............................................38
2.2.3. Biểu đồ tuần tự chức năng “Tìm kiếm”.................................................40
2.2.4. Biểu đồ tuần tự chức năng “Thêm sản phẩm vào giỏ hàng”.................40
2.2.5. Biểu đồ tuần tự chức năng “Thanh toán”.............................................42
2.2.6. Biểu đồ tuần tự chức năng “Xác nhận đơn hàng”................................43
2.2.7. Biểu đồ tuần tự chức năng “Hủy đơn hàng”.........................................44
2.2.8. Biểu đồ tuần tự chức năng “Thêm sản phẩm”......................................45
2.2.9. Biểu đồ tuần tự chức năng “Xóa sản phẩm”.........................................46 lOMoAR cPSD| 60820047
2.2.10. Biểu đồ tuần tự chức năng “Sửa thông tin sách”................................47
2.2.11. Biểu đồ tuần tự chức năng “Thống kê”...............................................48
2.3. Thiết kế hệ thống...........................................................................................49
2.3.1. Thiết kế các lớp......................................................................................49
2.3.2. Thiết kế biểu đồ lớp................................................................................52
CHƯƠNG 3: XÂY DỰNG PHẦN MỀM...............................................................53
3.1. Giao diện trang chủ.......................................................................................53
3.2. Giao diện đăng kí..........................................................................................54
3.3. Giao diện đăng nhập......................................................................................55
3.4. Giao diện tìm kiếm sách................................................................................56
3.5. Giao diện giỏ hàng........................................................................................57
3.5. Giao diện quản lí đơn hàng...........................................................................58
3.6. Giao diện quản lí sản phẩm...........................................................................59
3.7. Giao diện thông kê........................................................................................61 KẾT
LUẬN..............................................................................................................62
BẢNG PHÂN CÔNG CÔNG VIỆC........................................................................63
TÀI LIỆU THAM KHẢO........................................................................................64
DANH MỤC CÁC CHỮ VIẾT TẮT Từ viết tắt Giải thích CSDL Cơ sở dữ liệu SP Sản phẩm UC Use-case lOMoAR cPSD| 60820047
DANH MỤC CÁC BẢNG
Bảng 2.1. Chi tiết Use-case "Đăng nhập"................................................................27
Bảng 2.2. Chi tiết Use-case "Đăng kí".....................................................................28
Bảng 2.3.Chi tiết Use-case "Tìm sách"....................................................................29
Bảng 2.4. Chi tiết Use-case “Thêm sản phẩm vào giỏ hàng”..................................30
Bảng 2.5. Chi tiết use-case “Thanh toán”................................................................31
Bảng 2.6. Chi tiết use-case “Xác nhận đơn hàng”...................................................32
Bảng 2.7. Chi tiết use-case “Hủy đơn hàng”............................................................33
Bảng 2.8. Chi tiết use-case “Thêm sách”.................................................................34
Bảng 2.9. Chi tiết use-case “Xóa sách”....................................................................35
Bảng 2.10. Chi tiết use-case “Sửa thông tin sách”...................................................36
Bảng 2.11. Chi tiết use-case “Thống kê”.................................................................37
Bảng 2.12. Thuộc tính lớp Users.............................................................................49
Bảng 2.13. Thuộc tính lớp Roles.............................................................................49
Bảng 2.14. Thuộc tính lớp Books............................................................................49
Bảng 2.15. Thuộc tính lớp Cart................................................................................50
Bảng 2.16. Thuộc tính lớp Cart_detail.....................................................................50
Bảng 2.17. Thuộc tính lớp Orders............................................................................51
Bảng 2.18. Thuộc tính lớp Order_details.................................................................51 lOMoAR cPSD| 60820047
DANH MỤC HÌNH ẢNH
Hình 1.1. Biểu đồ hoạt động chức năng “Đăng nhập”.............................................13
Hình 1.2. Biểu đồ hoạt động chức năng "Đăng kí"..................................................14
Hình 1.3. Biểu đồ hoạt động chức năng “Tìm kiếm”...............................................15
Hình 1.4. Biểu đồ hoạt động chức năng “Thêm sản phẩm vào giỏ hàng”...............16
Hình 1.5. Biểu đồ hoạt động chức năng “Thanh toán”............................................17
Hình 1.6. Biểu đồ hoạt động chức năng “Xác nhận đơn hàng”...............................18
Hình 1.7. Biểu đồ hoạt động chức năng "Hủy đơn hàng"........................................19
Hình 1.8. Biểu đồ hoạt động chức năng “Thêm sản phẩm”.....................................20
Hình 1.9. Biểu đồ hoạt động chức năng “Sửa sản phẩm”........................................21
Hình 1.10. Biểu đồ hoạt động chức năng “Xóa sản phẩm”.....................................22
Hình 1.11. Biểu đồ hoạt động chức năng “Thống kê”.............................................23
Hình 2.1. Biểu đồ Use-case tổng quát......................................................................26
Hình 2.2. Biểu đồ phân rã use-case “Cập nhật sách”...............................................26
Hình 2.3.Biểu đồ phân rã use-case “Đặt hàng”........................................................27
Hình 2.4. Biểu đồ phân rã use-case “Quản lí đơn hàng”.........................................27
Hình 2.5. Biểu đồ tuần tự chức năng "Đăng nhập"..................................................38
Hình 2.6. Biểu đồ tuần tự chức năng “Đăng kí”......................................................39
Hình 2.7. Biểu đồ tuần tự chức năng “Tìm sách”....................................................40
Hình 2.8. Biểu đồ tuần tự “Thêm sản phẩm vào giỏ hàng”.....................................41
Hình 2.9. Biểu đồ tuần tự chức năng “Thanh toán”.................................................42
Hình 2.10. Biểu đồ tuần tự chức năng “Xác nhận đơn hàng”..................................43
Hình 2.11. Biểu đồ tuần tự chức năng "Hủy đơn hàng"..........................................44
Hình 2.12. Biểu đồ tuần tự “Thêm sản phẩm”.........................................................45
Hình 2.13. Biểu đồ tuần tự “Xóa sản phẩm”............................................................46
Hình 2.14. Biểu đồ tuần tự “Sửa thông tin sách”.....................................................47
Hình 2.15. Biểu đồ tuần tự “Thống kê”...................................................................48
Hình 2.16. Biểu đồ lớp.............................................................................................52
Hình 3.1. Giao diện trang chủ..................................................................................53
Hình 3.2. Giao diện đăng kí.....................................................................................54
Hình 3.3. Giao diện đăng nhập.................................................................................55
Hình 3.4. Giao diện tìm kiếm sách...........................................................................56
Hình 3.5. Giao diện giỏ hàng...................................................................................57
Hình 3.6.Giao diện quản lí đơn hàng.......................................................................58
Hình 3.7. Giao diện thêm sách.................................................................................60
Hình 3.8. Giao diện sửa sách...................................................................................60
Hình 3.9. Giao diện thống kê...................................................................................61 lOMoAR cPSD| 60820047 MỞ ĐẦU
1. Lý do lựa chọn đề tài
Cùng với sự phát triển mạnh mẽ của công nghệ thông tin, việc ứng dụng công
nghệ vào quản lý đã trở thành một xu thế tất yếu. Công nghệ thông tin không chỉ ảnh
hưởng đến các ngành công nghiệp lớn mà còn tác động mạnh mẽ đến các lĩnh vực
nhỏ hơn, như quản lý bán hàng. Sự xâm nhập nhanh chóng của tin học vào mọi lĩnh
vực đời sống xã hội đã giúp nâng cao hiệu quả công tác quản lý, đặc biệt trong các
công việc đòi hỏi sự chính xác và tốc độ như quản lý thông tin khách hàng, quản lý
sản phẩm, tồn kho và đơn hàng. Sử dụng máy tính và phần mềm quản lý là giải pháp
tối ưu, giúp các nhà quản lý tiết kiệm thời gian, giảm thiểu sai sót và tăng cường khả
năng kiểm soát các hoạt động trong cửa hàng.
Ứng dụng tin học trong quản lý cửa hàng giúp tối ưu hóa quy trình công việc,
tăng năng suất lao động và giảm thiểu lỗi do thao tác thủ công. Phần mềm quản lý có
thể tự động hóa các tác vụ như nhập liệu, tính toán doanh thu, theo dõi đơn hàng và
tồn kho, đồng thời cung cấp các báo cáo phân tích chi tiết, giúp người quản lý đưa ra
quyết định chính xác và kịp thời. Hơn nữa, nhờ vào các công cụ tìm kiếm và truy vấn
dữ liệu nhanh chóng, việc tìm kiếm thông tin trở nên dễ dàng và hiệu quả hơn bao giờ hết.
Tuy nhiên, đối với những mô hình kinh doanh nhỏ, đặc biệt là các cửa hàng bán
sách trực tuyến, việc quản lý thủ công vẫn tồn tại nhiều bất cập. Mặc dù lượng khách
hàng có thể không quá lớn nhưng số lượng đơn hàng có thể tăng cao, khiến cho chủ
cửa hàng gặp khó khăn trong việc quản lý, xử lý các nghiệp vụ và theo dõi thông tin.
Một mình chủ cửa hàng thực hiện tất cả các công việc này là điều không thể, đặc biệt
là khi công việc trở nên phức tạp và đòi hỏi tính chính xác cao. Do đó, việc xây dựng
một phần mềm quản lý cửa hàng bán sách trực tuyến sẽ giải quyết được những vấn
đề này, giúp cửa hàng hoạt động hiệu quả hơn, tiết kiệm thời gian và nâng cao chất
lượng dịch vụ. Phần mềm không chỉ hỗ trợ quản lý thông tin sản phẩm, đơn hàng mà
còn giúp thống kê doanh thu, phân tích hành vi khách hàng và hỗ trợ việc tối ưu hóa
các chiến lược bán hàng. lOMoAR cPSD| 60820047
Vì vậy, việc ứng dụng công nghệ vào quản lý cửa hàng bán sách trực tuyến là
xu hướng tất yếu và là một trong những yếu tố quyết định giúp cửa hàng tồn tại và
phát triển trong môi trường cạnh tranh hiện nay.
2. Mục tiêu nghiên cứu -
Mục tiêu chung: Xây dựng hệ thống thông tin quản lý cho một tổ chức,
doanh nghiệp hoặc các cơ quan, giúp quản lý dữ liệu hiệu quả, tối ưu hóa các quy
trình nghiệp vụ và nâng cao hiệu quả công việc. Phân tích và thiết kế hệ thống
thông tin sẽ giúp các tổ chức nắm bắt được các yêu cầu của người dùng, lựa chọn
giải pháp phù hợp và xây dựng hệ thống đáp ứng tốt các nhu cầu thực tế. - Mục tiêu cụ thể:
+ Tìm hiểu các công cụ, phương pháp phân tích và thiết kế hệ thống thông
tin, bao gồm việc sử dụng các ngôn ngữ lập trình, công cụ phân tích và thiết kế như
UML (Unified Modeling Language) trong StarUML.
+ Xây dựng mô hình phân tích và thiết kế hệ thống thông tin với các chức
năng và yêu cầu cụ thể, giúp dễ dàng theo dõi và xử lý dữ liệu.
+ Kiểm tra các yếu tố quan trọng của hệ thống như khả năng bảo mật, tính
khả dụng, hiệu suất và khả năng mở rộng.
3. Nội dung nghiên cứu
- Tìm hiểu về các phương pháp phân tích và thiết kế hệ thống thông tin
nhưphương pháp tiếp cận theo mô hình hướng đối tượng, quy trình phân tích và thiết kế phần mềm.
- Phân tích yêu cầu của hệ thống thông tin, xác định các thành phần và mối quan hệ giữa chúng.
- Thiết kế cơ sở dữ liệu và các giao diện người dùng tương tác với hệ thống,
đảm bảo tính dễ sử dụng và tối ưu hóa các chức năng cho người dùng cuối.
- Xây dựng hệ thống thông tin dựa trên các mô hình và biểu đồ đã được phân
tích, thiết kế trong quá trình nghiên cứu.
4. Đối tượng và phạm vi nghiên cứu
- Đối tượng nghiên cứu: Hệ thống thông tin cho các tổ chức, doanh nghiệp có
nhu cầu quản lý dữ liệu và quy trình công việc một cách hiệu quả. lOMoAR cPSD| 60820047
- Phạm vi nghiên cứu: Xây dựng hệ thống thông tin cho doanh nghiệp hoặc tổ
chức trong phạm vi hoạt động của các bộ phận, quy trình và các yêu cầu nghiệp vụ cụ thể.
5. Phương pháp nghiên cứu
- Phương pháp nghiên cứu lý thuyết: Tiến hành khảo sát thực tế và thu thập tài
liệu về các phương pháp phân tích và thiết kế hệ thống thông tin. Tìm hiểu về các
công cụ phân tích hệ thống, cũng như các tiêu chuẩn trong việc xây dựng phần mềm.
- Phương pháp tổng hợp: Tổng hợp các thông tin đã thu thập từ khảo sát thực tế
và tài liệu lý thuyết để đưa ra các giải pháp thiết kế hệ thống tối ưu.
- Phương pháp thực nghiệm: Phân tích và xác định các yêu cầu của hệ thống
thông tin, xây dựng mô hình hệ thống và cơ sở dữ liệu cho hệ thống. Thực hiện quá
trình thiết kế, xây dựng và kiểm thử hệ thống trong môi trường thực tế để đảm bảo
tính khả thi và hiệu quả của hệ thống.
6. Bố cục báo cáo
Ngoài mở đầu và kết luận, khóa luận được trình bày làm 4 chương:
Chương 1: Mô tả bài toán.
Chương 2: Phân tích và thiết kế phần mềm.
Chương 3: Xây dựng phần mềm.
CHƯƠNG 1: MÔ TẢ BÀI TOÁN
1.1. Mô tả tóm tắt hệ thống
Hệ thống thông tin quản lý cửa hàng bán sách được thiết kế nhằm giải quyết
nhiều vấn đề tồn tại trong quy trình kinh doanh hiện tại của cửa hàng. Cửa hàng cần
một hệ thống giúp theo dõi và quản lý tất cả các khía cạnh liên quan đến việc bán
sách, từ nhập hàng, quản lý tồn kho, đến xử lý giao dịch bán hàng và theo dõi thông
tin khách hàng. Cụ thể, hệ thống sẽ cho phép nhân viên dễ dàng nhập thông tin sách
mới, cập nhật thông tin sản phẩm hiện có, và quản lý lượng tồn kho một cách hiệu quả.
Phần mềm này sẽ có các chức năng như quản lý thông tin sách, thể loại sách,
nhân viên, hóa đơn bán và cả khách hàng. Phần mềm cũng sẽ quản lý thông tin những
lần bán sách và chi tiết từng lần bán. Sẽ lên báo cáo thống kê doanh thu của cửa hàng
theo từng ngày bán hoặc từng năm.
Người quản lý nắm được tình hình bán hàng, doanh thu của cửa hàng, việc thống
kê được thực hiện hàng ngày cũng có thể đối xuất theo yêu cầu theo năm, là người
được nắm mọi quyền điều hành hoạt động của cửa hàng. lOMoAR cPSD| 60820047
Nhân viên bán hàng sẽ thực hiện các thao tác mua và duyệt hóa đơn và những
hoạt động khác của cửa hàng cấp quyền.
Bên cạnh đó, việc quản lý thông tin khách hàng sẽ giúp cửa hàng xây dựng mối
quan hệ tốt hơn với khách hàng, theo dõi lịch sử mua sắm và cung cấp các chương
trình khuyến mãi hợp lý. Tổng thể, hệ thống này không chỉ mang lại lợi ích cho việc
quản lý nội bộ mà còn tạo điều kiện thuận lợi cho khách hàng, nâng cao chất lượng
dịch vụ và thúc đẩy doanh thu cho cửa hàng.
1.2. Các chức năng của hệ thống
1.2.1. Chức năng dành cho user khách hàng
i. Đăng kí tài khoản
Chức năng này cho phép khách hàng tạo một tài khoản mới trên hệ thống cửa
hàng sách online. Khi đăng ký, khách hàng sẽ cung cấp thông tin cá nhân như tên, địa
chỉ email, số điện thoại, và mật khẩu.
ii. Đăng nhập
Chức năng đăng nhập cho phép khách hàng đã có tài khoản truy cập vào hệ
thống bằng cách nhập tên đăng nhập (email) và mật khẩu đã đăng ký trước đó. Chức
năng này giúp khách hàng truy cập vào các dịch vụ cá nhân như giỏ hàng, lịch sử mua
hàng, và quản lý thông tin cá nhân.
iii. Tìm kiếm sách
Khách hàng có thể tìm kiếm sách theo nhiều tiêu chí như tên sách, tác giả, thể
loại, giá, hoặc nhà xuất bản. Chức năng này giúp khách hàng dễ dàng tìm thấy các sách mà họ quan tâm.
iv. Xem chi tiết sách
Khi khách hàng tìm được sách ưa thích, họ có thể xem thông tin chi tiết của
sách, bao gồm tên sách, tác giả, mô tả, giá cả, và các đánh giá từ những khách hàng
trước. Điều này giúp khách hàng đưa ra quyết định mua hàng dễ dàng hơn.
v. Thêm sách vào giỏ hàng
Sau khi xem chi tiết sách, khách hàng có thể thêm sách vào giỏ hàng để chuẩn
bị thanh toán. Mỗi khách hàng có thể thêm nhiều sách vào giỏ và điều chỉnh số lượng sách cần mua.
vi. Thanh toán đơn hàng
Sau khi hoàn tất việc thêm sách vào giỏ hàng, khách hàng sẽ tiến hành thanh
toán. Hệ thống sẽ hỗ trợ nhiều phương thức thanh toán như thẻ tín dụng, chuyển khoản
ngân hàng, hoặc thanh toán khi nhận hàng (COD). Khách hàng cũng cần cung cấp
thông tin giao hàng như địa chỉ nhận hàng.
1.2.2. Chức năng dành cho admin
i. Đăng nhập quản trị viên
Chức năng đăng nhập dành cho nhân viên (quản trị viên) của cửa hàng. Sau khi
đăng nhập, nhân viên sẽ có quyền truy cập vào các chức năng quản lý sách, đơn hàng, và thống kê. lOMoAR cPSD| 60820047
ii. Quản lý sách
Nhân viên có thể thêm mới, sửa đổi hoặc xóa sách trong kho. Thông tin sách
bao gồm tên, tác giả, thể loại, mô tả, giá, số lượng tồn kho và trạng thái (còn hàng/hết hàng).
iii. Quản lý đơn hàng
Nhân viên có thể xem và xử lý các đơn hàng của khách hàng. Chức năng này
bao gồm việc xác nhận đơn hàng, thay đổi trạng thái đơn hàng (đang xử lý, đã giao,
đã hủy), và kiểm tra thông tin giao hàng.
iv. Thống kê doanh thu
Chức năng thống kê cho phép nhân viên xem báo cáo doanh thu theo ngày, tuần,
tháng, hoặc năm. Thống kê này giúp quản lý nắm bắt được tình hình kinh doanh của
cửa hàng và đưa ra các chiến lược phù hợp.
1.3. Biểu đồ hoạt động
1.3.1. Chức năng “Đăng nhập”
Hình 1.1. Biểu đồ hoạt động chức năng “Đăng nhập”
Sau khi người dùng nhập username và password vào ô đăng nhập trên giao
diện hệ thống, hệ thống sẽ tiếp nhận các thông tin này và thực hiện việc kiểm tra tính
hợp lệ của tài khoản. Hệ thống sẽ truy vấn cơ sở dữ liệu để so sánh thông tin mà
người dùng cung cấp với các dữ liệu đã lưu trữ trong hệ thống. Nếu tài khoản hợp lệ,
tức là thông tin username và password khớp với dữ liệu trong cơ sở dữ liệu, hệ thống lOMoAR cPSD| 60820047
sẽ thông báo cho người dùng rằng quá trình đăng nhập thành công và chuyển hướng
người dùng vào hệ thống để bắt đầu sử dụng các tính năng đã được cấp quyền. Tuy
nhiên, nếu tài khoản không hợp lệ, ví dụ như username hoặc password không đúng,
hệ thống sẽ hiển thị thông báo lỗi cho người dùng, cho biết rằng đăng nhập không
thành công và yêu cầu người dùng kiểm tra lại thông tin đã nhập. Trong trường hợp
này, người dùng có thể tiếp tục thử lại việc đăng nhập bằng cách nhập lại thông tin
chính xác hoặc chọn hủy thao tác đăng nhập và quay lại trang chủ hoặc thực hiện hành động khác.
1.3.2. Chức năng “Đăng kí”
Hình 1.2. Biểu đồ hoạt động chức năng "Đăng kí"
Khách hàng khi muốn sử dụng dịch vụ của hệ thống sẽ bắt đầu bằng việc
đăng ký tài khoản. Để thực hiện việc đăng ký, khách hàng cần điền đầy đủ các thông
tin yêu cầu vào mẫu đăng ký, bao gồm tên người dùng, địa chỉ email, mật khẩu và
các thông tin khác tùy thuộc vào yêu cầu của hệ thống. Sau khi điền đầy đủ và chính
xác thông tin, khách hàng sẽ nhấn vào nút "Đăng ký" để hệ thống tiếp nhận dữ liệu.
Hệ thống sẽ tiến hành kiểm tra các thông tin mà khách hàng đã cung cấp, bao gồm
việc xác nhận tính hợp lệ của địa chỉ email, mật khẩu có đáp ứng các tiêu chuẩn bảo
mật hay không, và các yêu cầu khác như định dạng của tên người dùng. Nếu tài khoản
hợp lệ và tất cả các thông tin đều chính xác, hệ thống sẽ thông báo cho khách hàng
rằng việc đăng ký tài khoản thành công và khách hàng sẽ được tự động truy cập vào
hệ thống, bắt đầu sử dụng các dịch vụ có sẵn. Tuy nhiên, nếu thông tin tài khoản
không hợp lệ, chẳng hạn như địa chỉ email đã được đăng ký trước đó, mật khẩu không
đủ mạnh hoặc các thông tin nhập vào không đúng, hệ thống sẽ hiển thị thông báo lỗi lOMoAR cPSD| 60820047
cho khách hàng biết rằng đăng ký không thành công. Trong trường hợp này, khách
hàng sẽ cần phải kiểm tra lại các thông tin đã nhập, sửa lại các lỗi nếu có và thử đăng
ký lại. Nếu không muốn tiếp tục đăng ký, khách hàng có thể hủy thao tác và quay lại
trang chủ hoặc lựa chọn thực hiện một hành động khác.
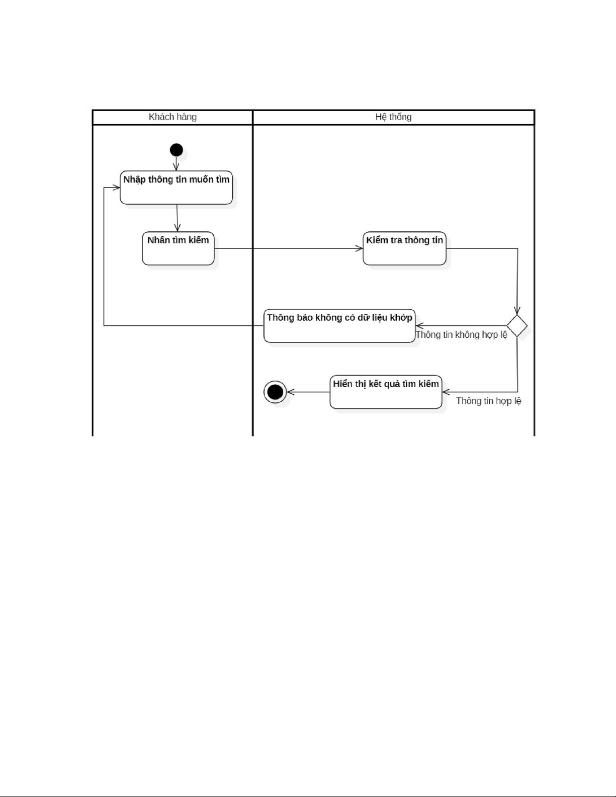
1.3.3. Chức năng “Tìm kiếm”
Hình 1.3. Biểu đồ hoạt động chức năng “Tìm kiếm”
Khách hàng, khi có nhu cầu tìm kiếm thông tin về các đầu sách, sẽ nhập từ
khóa vào ô tìm kiếm trên giao diện của hệ thống. Từ khóa này có thể là tên sách, tên
tác giả, thể loại, hoặc bất kỳ từ khóa liên quan nào mà khách hàng nghĩ có thể giúp
tìm ra sách mình cần. Sau khi nhập xong từ khóa, khách hàng sẽ nhấn vào nút "Tìm
kiếm" để hệ thống bắt đầu thực hiện truy vấn. Hệ thống sẽ tiến hành tìm kiếm trong
cơ sở dữ liệu các đầu sách và đối chiếu với từ khóa mà khách hàng đã nhập. Nếu có
các đầu sách khớp với từ khóa, màn hình sẽ hiển thị danh sách các kết quả tìm kiếm,
mỗi kết quả sẽ hiển thị các thông tin liên quan như tên sách, tác giả, thể loại, và các
thông tin khác giúp khách hàng dễ dàng nhận diện và lựa chọn sách mình muốn xem.
Tuy nhiên, nếu hệ thống không tìm thấy bất kỳ đầu sách nào có thông tin trùng khớp
với từ khóa mà khách hàng đã nhập, màn hình sẽ xuất hiện một thông báo rõ ràng,
thông báo rằng không có sản phẩm nào được tìm thấy. Thông báo này sẽ yêu cầu
khách hàng quay lại màn hình tìm kiếm và nhập lại từ khóa mới. Khách hàng có thể
chỉnh sửa từ khóa tìm kiếm của mình, thử những từ khóa khác, hoặc thay đổi cách
thức tìm kiếm để tìm ra kết quả phù hợp hơn. lOMoAR cPSD| 60820047
1.3.4. Chức năng “Thêm sản phẩm vào giỏ hàng”
Hình 1.4. Biểu đồ hoạt động chức năng “Thêm sản phẩm vào giỏ hàng”
Khách hàng khi duyệt sản phẩm trong hệ thống có thể chọn vào từng sản phẩm
để xem chi tiết thông tin, bao gồm mô tả sản phẩm, giá cả, hình ảnh, các thông số kỹ
thuật, và đánh giá từ các khách hàng khác. Sau khi xem xét, nếu khách hàng quyết
định mua sản phẩm, họ có thể nhấn vào nút "Thêm vào giỏ hàng" nằm dưới phần
thông tin sản phẩm. Khi khách hàng nhấn nút này, hệ thống sẽ thực hiện việc thêm
sản phẩm vào danh sách giỏ hàng của khách hàng và tự động tăng số lượng của sản
phẩm đó lên một đơn vị nếu sản phẩm đó đã có trong giỏ hàng. Nếu sản phẩm chưa
có trong giỏ, hệ thống sẽ tạo mục mới cho sản phẩm đó trong giỏ hàng. Sau khi thêm
sản phẩm vào giỏ hàng, khách hàng có thể tiếp tục duyệt các sản phẩm khác hoặc
vào mục giỏ hàng để kiểm tra các sản phẩm đã được thêm vào. lOMoAR cPSD| 60820047
1.3.5. Chức năng “Thanh toán”
Hình 1.5. Biểu đồ hoạt động chức năng “Thanh toán”
Sau khi khách hàng ấn đặt đơn hàng, hệ thống sẽ chuyển sang giao diện hiển
thị thông tin đơn hàng vừa đặt và thông báo chọn phương thức thanh toán gồm 2 lựa
chọn: Thanh toán khi nhận hàng(COD) và Thanh toán trực tuyến. Khi khách hàng
chọn Thanh toán COD, hệ thống sẽ ghi nhận lựa chọn và hiển thị thông báo hoàn tất
quá trình đặt đơn hàng. Khi khách hàng chọn Thanh toán trực tuyến, hệ thống sẽ
chuyển sang giao diện yêu cầu khách hàng chọn ngân hàng hoặc ví điện tử cần liên
kết. Sau khi đã chọn ngân hàng, khách hàng tiến hành nhập thông tin (số thẻ, số điện
thoại liên kết ví điện tử…). Hệ thống yêu cầu nhập mã PIN để xác nhận liên kết tài
khoản ngân hàng hoặc ví điện tử. Khách hàng nhập xong mã PIN, màn hình sẽ hiển
thị thông báo đơn hàng đã được thanh toán thành công, đã hoàn tất quá trình đặt hàng. lOMoAR cPSD| 60820047
1.3.6. Chức năng “Xác nhận đơn hàng”
Hình 1.6. Biểu đồ hoạt động chức năng “Xác nhận đơn hàng”
Nhân viên cửa hàng sau khi đã đăng nhập tài khoản của admin, chọn mục
“Quản lí đơn hàng”, hệ thống hiển thị danh sách đơn hàng theo thứ tự thời gian gần
nhất. Nhân viên tìm đơn hàng đã sẵn sàng được giao và ấn duyệt đơn hàng. Màn hình
hiện thông báo hỏi lại xác nhận duyệt đơn hàng, có 2 lựa chọn cho admin: xác nhận
và hủy. Khi ấn xác nhận, đơn hàng sẽ được hệ thống duyệt để sẵn sàng giao hàng,
màn hình sẽ hiện thông báo đơn hàng đã sẵn sàng. lOMoAR cPSD| 60820047
1.3.7. Chức năng “Hủy đơn hàng”
Hình 1.7. Biểu đồ hoạt động chức năng "Hủy đơn hàng"
Nhân viên cửa hàng, sau khi đăng nhập vào tài khoản admin, sẽ chọn mục
“Quản lý đơn hàng” từ menu hệ thống. Lúc này, hệ thống sẽ hiển thị danh sách các
đơn hàng, được sắp xếp theo thứ tự thời gian, với những đơn hàng mới nhất hiển thị
ở trên cùng. Nhân viên cửa hàng sẽ tìm kiếm đơn hàng đã hoàn tất chuẩn bị và sẵn
sàng cho giao hàng. Khi đã tìm thấy đơn hàng cần xử lý, nhân viên sẽ nhấn nút
“Duyệt đơn hàng” để tiếp tục. Sau khi nhấn, màn hình sẽ hiển thị một thông báo yêu
cầu nhân viên xác nhận việc duyệt đơn hàng. Thông báo này sẽ cung cấp hai lựa chọn
cho nhân viên: “Xác nhận” và “Hủy”. Nếu nhân viên chọn “Xác nhận”, hệ thống sẽ
duyệt đơn hàng, cập nhật trạng thái đơn hàng thành “Sẵn sàng giao hàng” và hiển thị
thông báo xác nhận rằng đơn hàng đã được duyệt thành công. Nếu chọn “Hủy”, hệ
thống sẽ hủy thao tác duyệt và quay lại màn hình quản lý đơn hàng mà không thay
đổi trạng thái đơn hàng. lOMoAR cPSD| 60820047
1.3.8. Chức năng “Thêm sản phẩm”
Hình 1.8. Biểu đồ hoạt động chức năng “Thêm sản phẩm”
Nhân viên cửa hàng sau khi đã đăng nhập tài khoản của admin, chọn mục
“Quản lí sản phẩm”, hệ thống hiển thị giao diện danh sách sản phẩm. Nhân viên chọn
“Thêm sản phẩm”, hệ thống hiển thị form nhập thông tin sản phẩm mới. Nhân viên
tiến hành nhập thông tin cần thiết và thêm ảnh minh họa cho sản phẩm, sau đó ấn
“Lưu”. Nếu thông tin hợp hệ thì hệ thống sẽ ghi nhận thông tin trên và thêm 1 sản
phẩm mới vào danh sách sản phẩm, đồng thời hiện thông báo thêm sản phẩm thành
công. Nếu thông tin không hợp lệ, màn hình chuyển về giao diện form nhập thông
tin và yêu cầu admin nhập lại. lOMoAR cPSD| 60820047
1.3.9. Chức năng “Sửa sản phẩm”
Hình 1.9. Biểu đồ hoạt động chức năng “Sửa sản phẩm”
Nhân viên cửa hàng sau khi đã đăng nhập tài khoản admin sẽ chọn mục “Quản
lý sản phẩm” từ giao diện chính. Hệ thống sẽ hiển thị danh sách các sản phẩm hiện
có trong cửa hàng, bao gồm tên sản phẩm, giá, số lượng và các thông tin liên quan.
Nhân viên tìm và chọn sản phẩm cần sửa thông tin. Sau khi chọn sản phẩm, hệ thống
sẽ hiển thị chi tiết các thông tin của sản phẩm đó để nhân viên có thể chỉnh sửa. Nhân
viên sẽ chọn mục sửa thông tin và nhập lại các dữ liệu mới vào các trường thông tin
cần thay đổi và ấn “Lưu”.
Nếu thông tin nhập vào không hợp lệ, màn hình sẽ quay lại giao diện sửa thông
tin và yêu cầu nhân viên thao tác lại, với thông báo lỗi cụ thể để nhân viên có thể sửa lại. lOMoAR cPSD| 60820047
1.3.10. Chức năng “Xóa sản phẩm”
Hình 1.10. Biểu đồ hoạt động chức năng “Xóa sản phẩm”
Nhân viên cửa hàng sau khi đã đăng nhập tài khoản của admin, chọn mục
“Quản lí sản phẩm”, hệ thống hiển thị giao diện danh sách sản phẩm. Nhân viên chọn
sản phẩm cần xóa, hệ thống hiện thông tin của sản phẩm vừa chọn. Nhân viên chọn
“Xóa sản phẩm”, hệ thống sau đó hiển thị thông báo yêu cầu xác nhận muốn xóa sản
phẩm này gồm 2 lựa chọn: Xác nhận và Hủy. Khi nhân viên click vào xác nhận, hệ
thống xóa sản phẩm khỏi danh sách sản phẩm, hiện thông báo xóa sản phẩm thành
công. Khi nhân viên click vào hủy, màn hình quay trở lại giao diện thông tin sản phẩm.