

















Preview text:
TRƯỜNG ĐẠI HỌC THỦ DẦU MỘT
BÁO CÁO CHỦ ĐỀ TÌM HIỂU
XÂY DỰNG HỆ THỐNG THÔNG TIN QUẢN LÝ
NHÂN SỰ CỦA CÔNG TY TNHH JIU-YANG
GVHD: ThS. Ngô Thị Ngọc Dịu Lớp HK1.TT.01 Nhóm: 2
Tên Sinh Viên : Nguyễn Vy Ái My MSSV: 2125106050906
Tên Sinh Viên : Lê Ngọc Giỏi MSVS: 2125106050399
Tên Sinh Viên : Nguyễn Thị Thảo MSSV: 2125106051036
BÌNH DƯƠNG – 11/2022
TRƯỜNG ĐẠI HỌC THỦ DẦU MỘT
KHOA KỸ THUẬT – CÔNG NGHỆ
NHẬN XÉT VÀ CHẤM ĐIỂM CỦA GIẢNG VIÊN
Giảng viên hướng dẫn: ThS. Ngô Thị Ngọc Dịu
Tên dự án: Thiết kế hệ thống quản lý nhân sự của công ty TNHH Jiu-Yang Nội dung nhận xét:
..........................................................................................................................................
..........................................................................................................................................
..........................................................................................................................................
.......................................................................................................................................... Điểm:
Bằng số: ......................................................
Bằng chữ:.................................................... GIẢNG VIÊN CHẤM
(Ký, ghi rõ họ tên)
THS. Ngô Thị Ngọc Dịu 1 LỜI CẢM ƠN
Đầu tiên em xin gửi lời cảm ơn đến cô Ngô Thị Ngọc Dịu. Một người giảng viên
luôn nhiệt huyết trong sự nghiệp giảng dạy của mình. Trong qu/ trình học tập cũng
như giảng dạy với bộ môn Hệ thống quản lý thông tin (MIS) em đã nhận được rất
nhiều sự quan tâm giúp đỡ và sự hướng dẫn nhiệt tình từ thầy. Và cảm ơn công ty
Jiu-Yang đã tạo điều kiện cho chúng em đến tham quan doanh nghiệp từ đJ cJ thể
học hỏi và làm bài tiểu luận thật tốt và nhJm cJ thêm nhiều kiến thức giúp em hiểu
hơn về quy trình làm việc cũng như c/c quy trình sản xuất được diễn ra như thế nào
trong thực tế chứ không phải chỉ trong s/ch vở hoặc trên c/c trang mạng như trước
đây. đồng thời giúp em hình dung được những kiến thức cô đã truyền đạt cho em
trên giảng đường Đại học. Bài tiểu này đã giúp em cảm thấy ngành mà em đang
theo học rất thú vị và bổ ích đồng thời giúp em cảm thấy yêu ngành nghề mình đã
chọn. Vì chưa cJ nhiều kinh nghiệm làm đề tài cũng như hạn chế về kiến thức,
trong bài tiểu luận hệ thống thông tin quản lý này chắc chắn sẽ không tr/nh khỏi
những thiếu sJt. Rất mong được nhận xét, ý kiến đJng gJp, phê bình từ phía cô, để
bài tiểu luận nhJm chúng em được hoàn thiện hơn. Em xin chân thành cảm ơn ! 2 LỜI MỞ ĐẦU
Hệ thống thông tin là một hệ thống chức năng thực hiện việc thu thập, xử lý,
lưu trữ và cung cấp thông tin hỗ trợ việc đưa ra quyết định, điều khiển, phân tích c/c
vấn đề và hiển thị c/c vấn đề phức tạp trong một tổ chức.
Vai trò của hệ thống tin quản lý được thể hiện trong mọi ngành nghề, lĩnh vực
từ dịch vụ, sản xuất, gi/o dục, y tế,… Việc ứng dụng công nghệ thông tin sẽ giúp nâng
cao hiệu quả hoạt động của tổ chức, xây dựng ưu thế cạnh tranh, khuyến khích hoạt
động s/ng tạo, tạo liên kết đối t/c kinh doanh và đ/p ứng được c/c nhu cầu thay đổi
liên tục của thị trường hiện nay.
Thông qua đJ việc /p dụng hệ thống thông tin quản lý sẽ cJ ý nghĩa giúp cho
doanh nghiệp thu thập đầy đủ, kịp thời những thông tin về c/c diễn biến của c/c yếu
tố thuộc môi trường bên ngoài (môi trường vĩ mô, môi trường vi mô), nhận diện và
đ/nh gi/ được mức độ t/c động của c/c cơ hội và nguy cơ trong môi trường này. Đây
là cơ sở quan trọng để c/c nhà quản trị chiến lược ph/t triển c/c chiến lược khai th/c
và ph/t triển c/c cơ hội thị trường mới, ngăn chặn và giảm bớtt c/c rủi ro trong kinh doanh.
Doanh nghiệp luôn thích nghi với môi trường kinh doanh ở tất cả c/c khu vực địa lý.
Trong thực tế, môi trường diễn biến kh/ phức tạp và thay đổi nhanh, một quyết
định quản trị phù hợp ở thời điểm này nhưng cJ thể không còn phù hợp ở giai đoạn
sau. Vì vậy, hệ thống thông tin quản lý sẽ giúp cho c/c nhà quản trị cJ thông tin để
điều chỉnh hoặc bổ sung c/c quyết định kịp thời.C/c doanh nghiệp cJ thể chủ động
hình thành c/c chiến lược tấn công hay t/c động ngược vào c/c yếu tố của môi trường
để tạo ra c/c cơ hội hay giảm bớt rủi ro cho doanh nghiệp. Đồng thời, chủ động quản
lý môi trường nội bộ. Mặt kh/c, doanh nghiệp cJ thể chủ động giảm điểm yếu trong
nội bộ, ngăn chặn c/c cuộc tấn công của c/c đối thủ cạnh tranh, giữ vững thị phần trên
thị trường...Quản lý thông tin là chiếc cầu nối giữa môi trường kinh doanh với công
việc quản trị chiến lược. Chiếc cầu này cung cấp c/c dữ liệu đầu vào, giúp c/c nhà
quản trị cJ cơ sở khoa học để ra c/c quyết định hữu hiệu trong qu/ trình quản trị chiến
lược kinh doanh nJi riêng và thực hiện tốt c/c chức năng quản trị nJi chung 3 MỤC LỤC LỜI MỞ ĐẦU
CHƯƠNG 1: KHẢO SÁT VÀ PHÂN TÍCH BÀI TOÁN
1.1 Khảo sát hiện trạng...........................................................................................1
1.2 Khảo sát..............................................................................................................1
1.2.1. Hiện trạng................................................................................................1
1.2.2. Tồn tại.......................................................................................................2
1.2.3. Yêu cầu đối với hệ thống.........................................................................3
1.3. Các chức năng cần quản lý trong hệ thống thông tin....................................3
CHƯƠNG 2: THIẾT KẾ GIAO DIỆN
2.1 Thiết kế các bảng (Table)..................................................................................4
2.2 Mối quan hệ (Relationship)..............................................................................5
2.3 Nhập liệu cho bảng............................................................................................6
2.4 Các câu truy vấn (Queries)...............................................................................7
2.4.1. Query 1.....................................................................................................7
2.4.2. Query 2.....................................................................................................7
2.4.3. Query 3.....................................................................................................8
CHƯƠNG 3 : THIẾT KẾ GIAO DIỆN
3.1 Các biểu mẫu (Form)........................................................................................8
3.1.1 Biểu mẫu 1................................................................................................8
3.1.2 Biểu mẫu 2................................................................................................9
3.1.3 Biểu mẫu 3................................................................................................9
3.1.4 Biểu mẫu 4................................................................................................9
3.2 Các báo cáo (Report).........................................................................................10
3.2.1 Báo cáo 1...................................................................................................10
3.2.2 Báo cáo 2...................................................................................................10
CHƯƠNG 4 : KẾT LUẬN VÀ HƯỚNG PHÁT TRIỂN
4.1 Kết luận..............................................................................................................11
4.1.1 Các chức năng của dự án đã làm được...................................................11
4.1.2 Hạn chế..................................................................................................... 11
4.2 Hướng phát triển..............................................................................................11 4 DANH MỤC BẢNG
Hình 1: Thiết kế bảng Chức vụ.................................................................................4
Hình 2: Thiết kế bảng Phòng ban..............................................................................4
Hình 3: Thiết kế bảng Mặt hàng................................................................................4
Hình 4: Thiết kế bảng Nhân viên...............................................................................5
Hình 5: Mối quan hệ giữa c/c bảng...........................................................................5
Hình 6: Nhập liệu bảng Chức vụ...............................................................................6
Hình 7: Nhập liệu bảng Phòng ban............................................................................6
Hình 8: Nhập liệu bảng Nhân viên............................................................................6
Hình 9: Nhập liệu bảng Mặt hàng.............................................................................7
Hình 10: Query 1 (Hiện những chức vụ cJ hệ số chức lớn hơn bằng 2)....................7
Hình 11: Query 2 (Hiện những mặt hàng cJ ngày giao hàng từ 1/1/2020 đến ngày
31/5/2020).................................................................................................................7
Hình 12: Query 3 (Hiện những nhân viên cJ họ là Nguyễn).....................................8
Hình 13: Biểu mẫu Chức vụ......................................................................................8
Hình 14: Biểu mẫu Phòng ban...................................................................................9
Hình 15: Biểu mẫu Danh s/ch mặt hàng...................................................................9
Hình 16: Biểu mẫu Danh s/ch nhân viên..................................................................10
Hình 17: B/o c/o Mặt hàng.......................................................................................10
Hình 18: B/o c/o Nhân viên.....................................................................................11
CHƯƠNG 1: KHẢO SÁT VÀ PHÂN TÍCH BÀI TOÁN 1.1. Giới thiệu Thông tin chung:
Tên công ty : Công ty TNHH JIU-YANG Trụ sở :
Số điện thoại :0970947409 Mã số thuế: 37007192565
Công ty TNHH Jiu-Yang hiện đang là nhãn hiệu nước tr/i cây đJng hộp dẫn đầu
tại thị trường trong nước. Tất cả c/c sản phẩm dòng Công ty TNHH Jiu-Yang 100%
như nước cam ép, nước t/o, nước nho, nước rau quả đều là nước ép 100% nguyên
chất, không chất bảo quản, không biến đổi gen, không bổ sung đường.
Nước tr/i cây 100% Công ty TNHH Jiu-Yang đều được ép từ nguồn tr/i cây tươi
ngon trên thế giới như cam Valencia, nho Tây Ban Nha. Với chất lượng cao như vậy,
Công ty cũng được phục vụ trên hãng hàng không. Hiện đã cJ mặt tại nhiều gia đình
Việt thay thế cho nguồn tr/i cây tươi hàng ngày. Với thị trường được đ/nh gi/ là “khJ
tính” như Nhật Bản cũng là “đích ngắm” của công ty trong việc thúc đẩy và đưa nhiều
dòng sản phẩm vào thị trường này nhiều hơn, nhất là c/c dòng sản phẩm tự nhiên chất
lượng cao như nước tr/i cây 100%.
Hiện nay công ty cJ hơn 300 000 nhân công trải dài khắp cả nước với tay nghề và
chuyên môn cao sẽ cho ra những sản phẩm tươi ngon nhất cho kh/ch hàng. 1.2. Khảo sát
1.2.1 Hiện trạng.
Trong thời kỳ đổi mới, hiện nay phần mềm hệ thống thông tin quản lý rất cần thiết
cho doanh nghiệp nhằm giúp tăng tiến độ làm việc, tiết kiệm thời gian vận hành và
giảm bớt lượng lưu trữ tài liệu, việc sử dụng giấy tờ theo c/ch truyền thống được giảm
bớt, và cJ thể truy cập phần mềm mọi nơi, tr/nh những sai sJt hơn việc xuất nhập
hàng hJa, và cJ thể quản lý, kiểm so/t được số lượng hàng hJa dư và tồn trong kho dễ
dàng hơn. Bên cạnh đJ, công ty TNHH Jiu-Yang vẫn gặp nhiều khJ khăn trong qu/ 1
trình quản lí còn một số công đoạn thủ công khiến lượng công việc qu/ tải. Vì quản lí
thủ công nên đôi khi dữ liệu, thông tin sẽ gặp nhiều sơ suất, trục trặc.
1.2.2.Tồn tại.
Dư thừa và thiếu hụt nhân sự
Với nhiều công ty, khi hoạt động kinh doanh sa sút, bộ m/y vận hành qu/ cồng kềnh
thì việc dư thừa nhân sự là không thể tr/nh khỏi. Ngược lại, khi hoạt động kinh doanh
ph/t triển, nhu cầu về nhân sự tăng cao công ty cJ thể gặp phải tình trạng thiếu hụt nguồn nhân lực.
Vấn đề này ph/t sinh từ khâu lên kế hoạch, phân bổ và tuyển dụng người lao động.
Bộ phận nhân sự không nắm được những thông tin cập nhật từ c/c bộ phận kh/c kịp
thời, do đJ chưa thể tìm kiếm, tuyển dụng được ngay những ứng viên phù hợp với vị
trí yêu cầu, việc chậm trễ trong khâu tuyển dụng là khJ tr/nh khỏi.
KhJ thoả mãn nhu cầu nhân viên về chính s/ch đãi ngộ
Nhằm thu hút cũng như giữ chân nhân viên làm việc lâu dài cho công ty mình, việc
đ/nh gi/ kinh nghiệm, trình độ, qu/ trình làm việc cũng như tiềm năng ph/t triển của
nhân viên để từ đJ đưa ra những chính s/ch đãi ngộ phù hợp là vô cùng quan trọng.
Tuy nhiên, công ty vẫn chưa thực sự làm tốt công t/c này. Công t/c phân tích, phân
loại và tính to/n lương, thưởng cho nhân viên còn nhiều sai sJt, và chưa hợp lý, dẫn
đến giảm sự hài lòng của nhân viên.
Tình trạng lao động cũ nghỉ việc, lao động mới xin vào liên tục là một vấn đề đ/ng
ngại đối với công ty, làm tốn nhiều thời gian, chi phí tuyển dụng, cũng như chi phí
đào tạo lại nhân sự mới. Hơn nữa, nếu tình trạng này kéo dài cJ thể ảnh hưởng xấu
đến hình ảnh thương hiệu của doanh nghiệp, về lâu dài cJ thể làm giảm hiệu quả kinh
doanh, mức doanh thu, lợi nhuận của công ty.KhJ hài hoà c/c mối quan hệ trong nội bộ công ty. 2
Đối với công ty đã xây dựng được văn ho/ công ty mạnh thì sẽ không gặp vấn đề qu/
lớn với việc hài hòa c/c mối quan hệ trong công ty cũng như định hướng lợi ích của
nhân viên theo lợi ích chung của công ty.
1.2.3. Yêu cầu đối với hệ thống
Với những doanh nghiệp lớn cJ tới hàng trăm, hàng ngàn nhân viên thì nhà quản trị
không thể nào nắm được nhất nhất mọi hoạt động của mỗi nhân viên. Cũng như không
biết được nhân sự của mình đang qu/ tải công việc, đang không hoàn thành tốt công
việc hoặc đang cJ khối lượng công việc chưa phù hợp với năng lực thì khi sử dụng
phần mềm quản lý nhân sự, lãnh đạo cJ thể dễ dàng theo dõi được tình hình mảng
nhân sự ở công ty, năng lực của từng bộ phận ra sao.
Hệ thống này cần giúp doanh nghiệp cJ thể dễ dàng lên kế hoạch ph/t triển nhân sự,
phân công công việc phù hợp với năng lực thực tế của từng nhân viên trong công ty.
Hệ thống quản lí phải cJ khả năng ph/t hiện c/c sai sJt và xử lí, kiểm tra c/c dữ liệu
ngay từ khi cập nhật. Kiểm so/t c/c dữ liệu cJ liên quan với nhau một c/ch chặt chẽ.
Một hệ thống quản lí tốt phải đ/p ứng được c/c yêu cầu tiết kiệm tài nguyên, dễ dàng
tìm kiếm, dễ bổ xung và dễ sửa đổi.
3. Các chức năng cần quản lý trong hệ thống thông tin
Hệ thống thông tin bao gồm c/c chức năng cơ bản như sau:
Hệ thống quản lý thông tin của nhân sự Quản lý mã phòng ban. Quản lý chấm công
Hệ thống quản lý hàng hJa, ngày lấy hàng, ngày giao hàng
Hệ thống Tính lương - phụ cấp cho nhân viên theo công thức cJ sẵn và đúng theo
ph/p luật cùng với đJ là c/c đãi ngộ tương ứng.
CHƯƠNG 2: THIẾT KẾ CƠ SỞ DỮ LIỆU
Để giải quyết vấn đề về nhân sự, ta cần thiết lập c/c bảng dữ liệu cụ thể như sau:
Bảng hệ quản lý nhân sự: Lưu trữ Họ tên, mã chức vụ, mã phòng ban của c/c nhân
viên trong công ty nhằm mục đích nắm bắt được số lượng nhân viên trong công ty và
phân công một c/ch hiệu quả. 3
2.1. Thiết kế các bảng (Table): Hình 1: Bảng Chức Vụ Hình 2: Bảng Phòng Ban Hình 3: Bảng Mặt Hàng Hình 4: Bảng Nhân Viên
Bảng hệ thống quản lý hàng hJa, vận chuyển và ngày lấy hàng giao hàng
Nhằm đảo bảo thông tin lấy hàng hJa được lưu trữ lại, dùng để kiểm tra hàng hJa
cũng như quản lý được ngày giao hàng tới tay người tiêu dùng.
Sau khi tạo xong c/c bảng hệ thống dữ liệu, chúng ta liên kết chúng lại với nhau để trở
thành một hệ thống hoàn chỉnh.
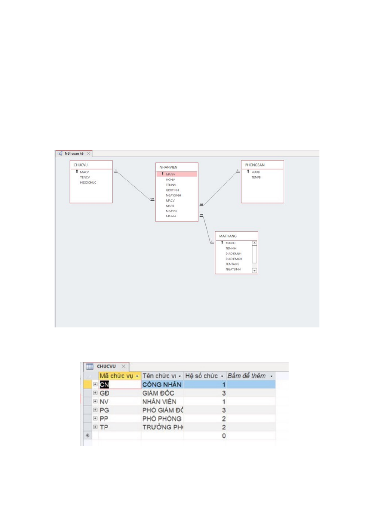
2.2. Mối quan hệ (Relationship):
Hình 5: Mối quan hệ giữa c/c bảng
2.3 Nhập liệu cho bảng: 5
Hình 6: Nhập dữ liệu cho bảng Chức vụ
Bảng chức vụ: Gồm mã chức vụ, tên chức vụ và hệ số chức của mỗi chức vụ. Giúp
công ty minh bạch rõ ràng từng hệ số chức lương của từng chức vụ kh/c nhau.
Hình 7: Nhập liệu cho bảng Phòng ban
Bảng phòng ban: C/c chức vụ được chia vào c/c phòng ban kh/c nhau, bảng
Phòng Ban giúp thể hiện rõ c/c mã phòng ban và tên từng phòng ban
Hình 8: Nhập liệu cho bảng Nhân viên
Bảng nhân viên: Trong bảng Nhân viên sẽ thể hiện rõ chi tiết về c/c nhân viên
trong công ty như: mã nhân viên, họ, tên nhân viên, giới tính và ngày sinh. Bên cạnh
đJ còn cJ ngày vào làm, mã chức vụ và mã phòng ban để c/c thành viên công ty biết
rõ chức vụ và phòng ban của mình. Qua cột mã mặt hàng, nhân viên cJ thể biết được
mình phụ tr/ch về mặt hàng nào.
Hình 9: Nhập liệu cho bảng Mặt hàng 6
Bảng Mặt hàng: Trong bảng này gồm c/c thông tin như mã mặt hàng, tên mặt
hàng, địa điểm lấy và giao hàng, thông tin tài xế, ngày lấy và giao hàng. Giúp công ty
nắm rõ được từng loại mặt hàng cũng như thời gian, địa điểm giao và lấy hàng.
2.4. Các câu truy vấn (Queries): 2.4.1 Query 1 : Hình 10 : Query 1
Query 1 : Hiện những chức vụ cJ hệ số chức lớn hơn bằng 2 (Mã chức vụ, tên
chức vụ, hệ số chức). 2.4.2. Query 2 : Hình 11 : Query 2
Query 2 : Hiện những mặt hàng cJ ngày giao hàng từ ngày 1/1/2020 đến ngày
31/5/2020 (Mã mặt hàng, tên mặt hàng, ngày giao hàng). 2.4.3. Query 3 Hình 12 : Query 3
Query 3 : Hiện những nhân viên cJ họ là Nguyễn (Mã nhân viên, họ nhân viên,
tên nhân viên, giới tính, ngày sinh, mã chức vụ, ngày vào làm). 7
CHƯƠNG 3 : THIẾT KẾ GIAO DIỆN
3.1 Các biểu mẫu (Form) : 3.1.1 Biểu mẫu 1 :
Hình 13 : Biểu mẫu Chức vụ 3.1.2 Biễu mẫu 2 :
Hình 14 : Biểu mẫu Phòng Ban 8 3.1.3. Biểu mẫu 3 :
Hình 15 : Biểu mẫu Danh s/ch mặt hàng 3.1.4. Biễu mẫu 4 :
Hình 16 : Biễu mẫu Danh s/ch nhân viên
3.2. Các báo cáo (Report) : 9 3.2.1. Báo cáo 1 : Hình 17: B/o c/o Mặt hàng 3.2.2. Báo cáo 2: Hình 18: B/o c/o Nhân viên 10
CHƯƠNG 4: KẾT LUẬN VÀ HƯỚNG PHÁT TRIỂN 4.1. Kết luận:
4.1.1. Các chức năng của dự án đã làm được:
Nắm bắt được quy trình công việc và đồng bộ hoạt động của Công ty TNHH
JIU-YANG. Hiểu được phương ph/p phân tích cấu trúc của công việc, từ đJ /p dụng
để thực hiện c/c phân tích cấu trúc bài to/n theo công việc được yêu cầu. 4.1.2. Hạn chế:
Hệ thống này là bị giới hạn về dung lượng dự trữ, nên chỉ phù hợp với c/c
doanh nghiệp vừa và nhỏ. Hệ thống chỉ cho phép lưu trữ dữ liệu trong cùng một tệp
tin để xử lý, điều này sẽ khiến việc b/o c/o khi truy vấn c/c biểu mẫu bị trì trệ. KhJ
khăn khi triển khai hệ thống qua Internet.
4.2. Hướng phát triển:
Nghiên cứu và cải tiến hệ thống quản lý thông minh, chặt chẽ, tối ưu c/c vấn đề
về quản lý kho nguyên vật liệu. Tiết kiệm chi phí, năng lượng và thời gian cho nhà sản xuất. 11