















Preview text:
Họ và tên: Ngô Hồng Ngân STT
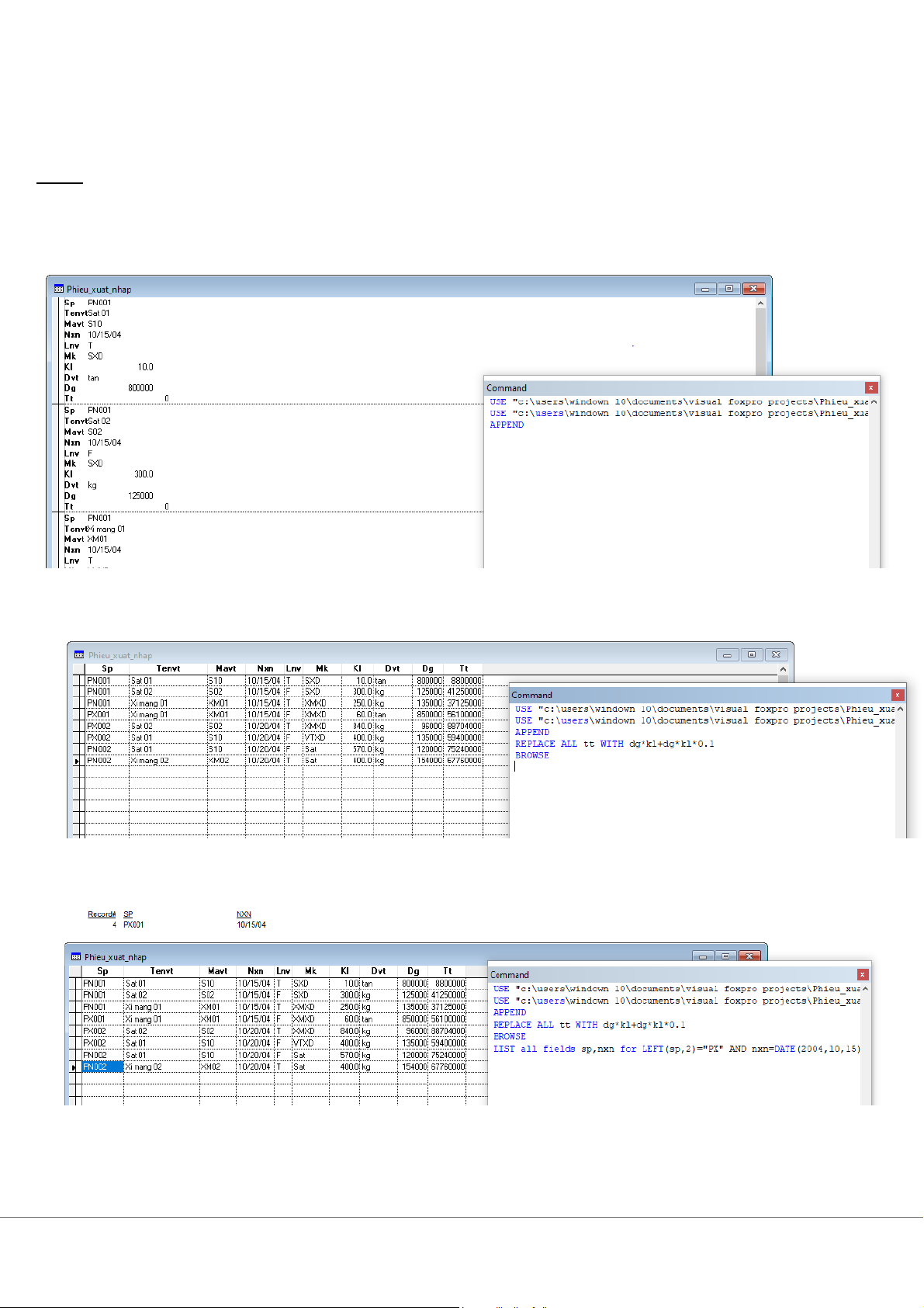
BÀI TẬP MÔN TIN ỨNG DỤNG Bài 3: 1. CREATE Phieu_xuat_nhap 2. Append
3. Tính thành tiền cho các phiếu theo công thức TT=DG*Kl+10%VAT
4. Xem các phiếu xuất trong ngày 15/10/2004
5. Tăng đơn giá nhập của mã vật tư “S10” thêm 10%
6. Đổi dvt từ Tấn sang kg cho các phiếu có đơn vị tính là tấn 7. T
ổng số tiền nhập vật tư 15/10/2004
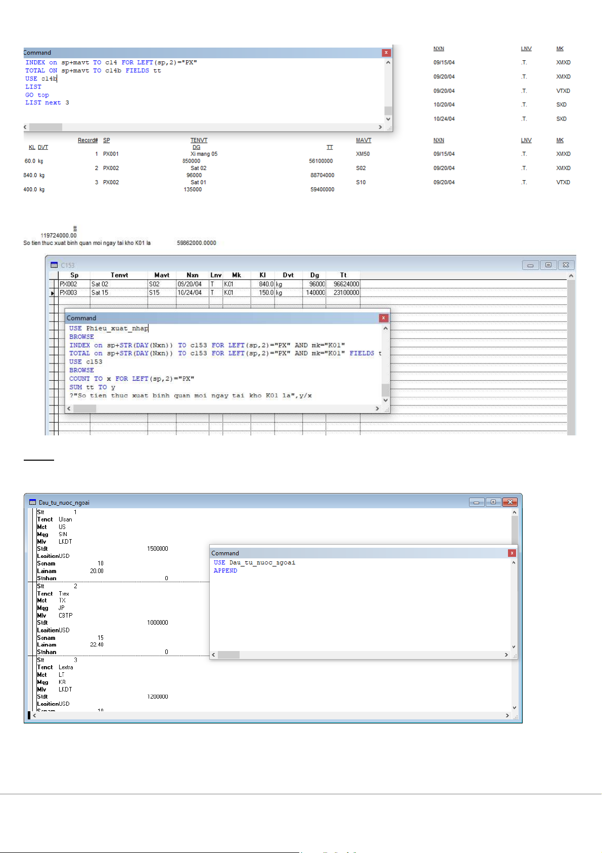
8. Tính Khối lượng tồn của vật tư có mã “XM50” đến hết ngày 21/10/2004
9. Đơn giá xuất bình quân của S15
10. Tổng số tiền xuất từng loại vật tư tháng 9 năm 2004
11. Tổng khối lượng, số tiền nhập vật tư mã “S10” trong từng ngày của tháng 9 năm 2004 12. T
ổng số tiền xuất từng loại vật tư tại từng kho 13. Tính s
ố tiền xuất từng loại vật tự từng ngày năm 2004
14. Hiển thị lên màn hình mã 3 vật tư có tổng số tiề ấ n xu t cao nhất 15. Tính s
ố tiền xuất bình quân trong m i ngày th ỗ
ực xuất tại kho có mã 'K01' Bài 4: 1. CREATE Dau_tu_nuoc_ngoai 2. Append
3. Tính số tiền nhận đầu tư 4. T
ổng số tiền đầu tư của quốc gia có mã SIN
5. Hiển thị lên màn hình tên, mã quốc gia c a
ủ 3 công ty đầu tư vào mã “CPTP” cao nhất
6. Tính số tiền đầu tư của từng quốc gia
7. Hiển thị lên màn hình 3 quốc gia có số tiền đầu tư bằng USD cao nhất
8. Tính tổng số tiền đầu tư bằng USD của từng qu c gia vào t ố ừng lĩnh vực
9. Tính số tiền đầu tư bình quân bằng USD c a m ủ
ỗi quốc gia cho đầu tư cho lĩnh vực CBTP 10. Tính s
ố tiền đầu tư bằng VND Bài 5: 1. CREATE quan_ly_sv
2. Nhập ít nhất 10 bản ghi cho tệp
3. Xem lại cấu trúc của tệp
4. Xem lại các bản ghi c a t ủ ệp
5. Hiển thị lên màn hình danh sách các sinh viên lớp D37/21.13
6. Tính Học bổng cho các sinh viên
7. Hiển thị lên màn hình họ tên, Lớp của bản ghi có số hiệu 3
8. Sắp xếp các bản ghi theo thứ tự lớp, cùng lớp xếp theo thứ tự giảm dần của điểm TB
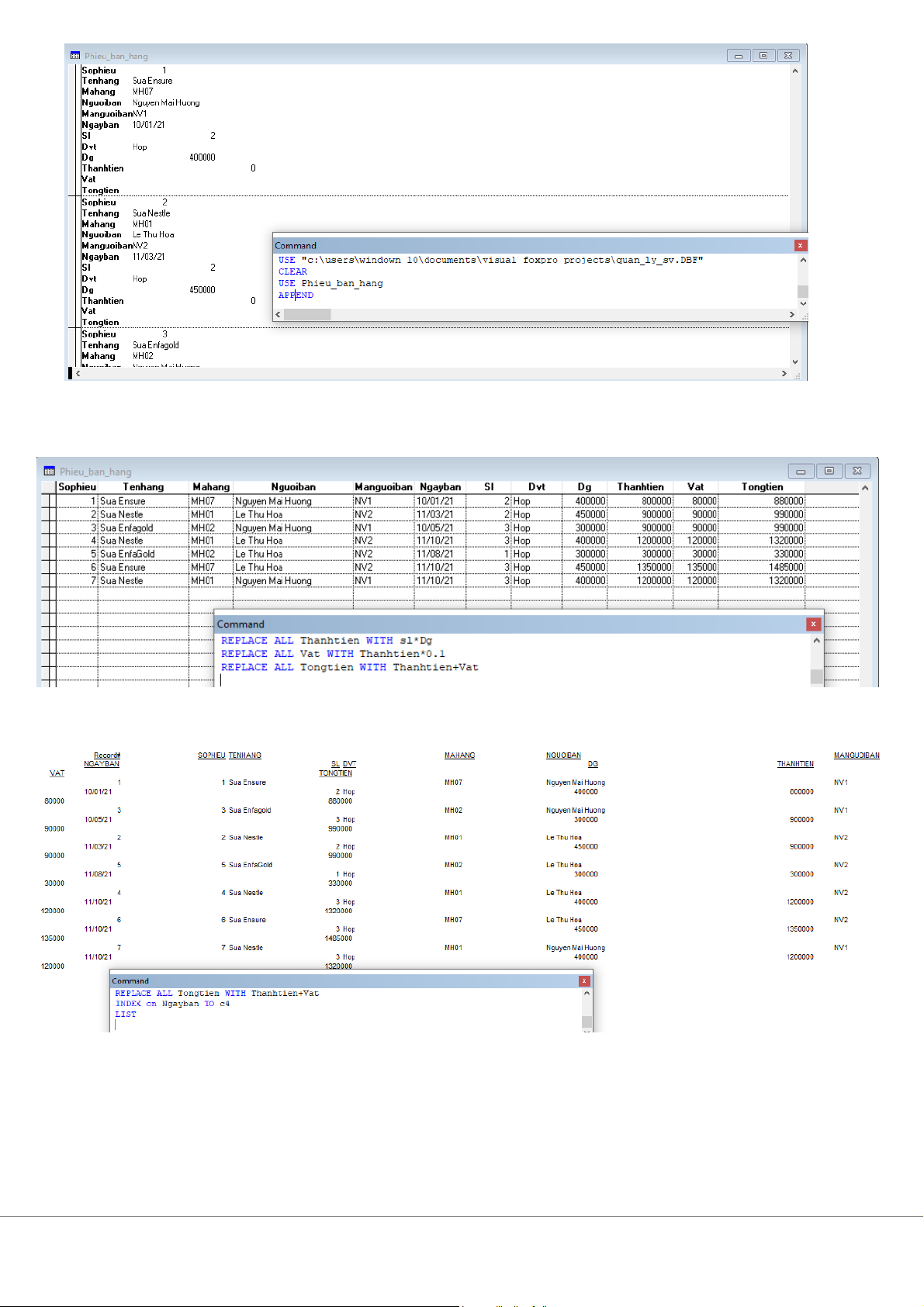
9. Tính tổng học bổng của khoá D37 10. Tính t ng h ổ c b ọ ng c ổ ủa từng lớp Bài 6: 1. CREATE Phieu_ban_hang
2. Nhập ít nhất 5 bản ghi (Chú ý: không nhập dữ liệu cho 3 trường cuối cùng)
3. Tính thành tiền, thuế và tổng số tiền phải trả cho các phiếu.
Thuế= 10% thành tiền; Tổng số tiền phải trả= Thành tiền + thuế
4. Hiển thị lên màn hình các phiếu bán hàng theo trình tự thời gian
5. Hiển thị lên màn hình các phiếu bán mặt hàng MH01 theo thứ tự tăng dần của s ố lượng
6. Tính tổng số tiền bán hàng trong ngày 01/05/2005
7. Tính tổng số tiền bán hàng của nhân viên có mã NV01 trong tháng 4/2005
8. Tính tổng số tiền bán của từng nhân viên và cho biết tên của nhân viên có doanh số bán hàng cao nhất
9. Tính đơn giá bán bình quân của mặt hàng MH01 10. Tính tính t ng s ổ
ố tiền bán hàng trong từng tháng của năm 2004 11. Tính t ng s ổ
ố tiền bán từng mặt hàng của từng nhân viên 12. Tính t ng s ổ ố tiền bán c a t
ủ ừng nhân viên trong từng ngày của tháng 4 năm 2005 13. Tính t ng s ổ
ố tiền bán từng mặt hàng trong từng tháng 14. Tính t ng s ổ
ố tiền bán bình quân của m i nhân viên ỗ 15. Tính s
ố tiền bán bình quân trong 1 tháng của năm 2004