














Preview text:
BÀI THỰC HÀNH PHẦN MỀM SPSS MÔN
THỐNG KÊ KINH DOANH VÀ KINH TẾ I.
MỘT SỐ CÂU HỎI LIÊN QUAN ĐẾN VẤN
ĐỀ ĐI LÀM THÊM CỦA SINH VIÊN ĐHKT
•1. Giới tính của bạn? Nam Nữ •2.Bạn bao nhiêu tuổi?
•3. Bạn học khóa nào? 41K 42K 43K 44K Khác
•4.Lý do bạn đi làm thêm?
•Hoàn cảnh gia đình khó khăn •Muốn tự lập
•Có thêm kinh nghiệm, tự tin hơn, nâng cao kĩ năng giao tiếp •Lí do khác
•5. Thu nhập bình quân một tháng làm thêm của
bạn? …….. Triệu đồng
•6. Bạn làm thêm bao nhiêu giờ 1 tuần? * Dưới 5 giờ * 5 - 12 giờ * Từ 12 giờ trở lên
•7.Điểm trung bình học tập kỳ kỳ 1 năm 20-21 của
bạn là bao nhiêu? …………
•8.Điểm trung bình học tập kỳ kỳ 2 năm 19-20 của
bạn là bao nhiêu? ………… II. PHÂN TÍCH DỮ LIỆU:
1. Giới tính của bạn? Nam Nữ
Biến giới tính là một biến định tính thang đo đinh danh Gán giá trị: 1 là nam
2 là nữ ( Chú ý các số
này không tham gia tính toán) 2. Bạn bao nhiêu tuổi?
Biến tuổi là biến định lượng thang đo tỷ lệ (mức độ)
(Chú ý trong phần mềm SPSS thang đo khoảng và
thang đo tỷ lệ gộp lại 1 thang đo là thang đo mức độ) 3. Bạn học khóa nào?
Biến khóa học là biến định tính thang đo định danh
Gán giá trị: 1 là khóa 41K 2 là khóa 42K 3 là khóa 43K 4 là khóa 44K 5 là khóa khác
4.Lý do bạn đi làm thêm? Đâylà câu hỏi có nhiều
lựa chọn, một người đi làm thêm có thể có nhiều lý do
Biến lý do làm thêm là biến định tính thang đo định danh
Gán giá trị: 1 là Hoàn cảnh gia đình khó khăn 2 là Muốn tự lập
3 là Có thêm kinh nghiệm, tự tin hơn, nâng cao kĩ năng giao tiếp 4 là Lí do khác
5. Thu nhập bình quân một tháng làm thêm của
bạn? Biến thu nhập là biến định lượng thang đo tỷ lệ
6. Bạn làm thêm bao nhiêu giờ 1 tuần?
Biến thời gian là biến định lượng nhưng với cách thu
thập này thì nó là thang đo thứ bậc * Dưới 5 giờ * 5- 12 giờ * Từ 12 giờ trở lên
+ Với biến này ta có 2 cách để mã hóa dữ liệu:
a. Mã hóa với biến định lượng thang đo thứ bậc . Gán giá trị: 1 là dưới 5 giờ
2 là từ 5- 12 giờ 3 là từ 12 giờ trở lên
Nhớ rằng các số 1,2,3 lúc này không tham gia tính toán
b. Mã hóa biến định lượng với thang đo tỷ lệ (mức độ)
Giá trị để gán là trị số giữa của tổ: xi = (ximin + ximax )/2 2.5 là dưới 5 giờ 8.5 là từ 5-12 giờ 15.5 là từ 12 giờ trở lên
7. Điểm trung bình học tập kỳ kỳ 1 năm 20-21 của bạn là bao nhiêu?
8. Điểm trung bình học tập kỳ kỳ 2 năm 19-20 của
bạn là bao nhiêu? …………
Điểm trung bình là biến định lượng thang đo tỷ lệ
III. HƯỚNG DẪN MÃ HÓA DỮ LIỆU
1. Giới thiệu phần mềm SPSS + Có 2 màn hình:
Đây là màn hình khai báo biến
- Mỗi hàng khai báo cho 1 biến
- Mỗi biến các bạn thực hiện các khai báo sau:
Name ( tên biến) Khi khai báo tên biến không
sử dụng ký tự đặc biệt, không sử dụng dấu
cách. Ví dụ biến giới tính sẽ khai báo với tên
“gioitinh”. Tên của các biến không được giống nhau.
Type (Loại dữ liệu nhập) dữ liệu bạn nhập theo
dạng số, ký tự,….Ví dụ biến giới tính dù là
biến định tính, có 2 biểu hiện, thay vì ta sẽ
nhập là nữ hay nam, nhưng ta dung thang đó
định danh và gán giá trị 1 và 2. Vậy thay vì ta
nhập nam thì ta sẽ nhập số 1, và nữ ta nhập số
2. Vậy loại dữ liệu nhập lúc này là dạng số
Width (độ rộng) tùy vào độ rộng của dữ liệu.
Thường máy sẽ mặc định là 8
Decimals (số chữ số thập phân) nếu các bạn
nhập dữ liệu dạng số, thì ta sẽ khai báo dữ liệu
này có bao nhiêu chữ số sau dấu thập phân. Ví
dụ biến giới tính, chung ta chỉ nhập số 1 và 2
không có số thập phận thì chung ta chọn 0. Giả
sử các bạn nhập biến thu nhập đơn vị tính là
triệu đồng và dữ liệu thu thập có 2 chữ số sau
dấu thập phân, thì lúc này ta chọn 2
Label (nhãn) đây là nhãn của biến. Nhãn sẽ
xuất hiện khi ta kết xuất dữ liệu. Nhãn của biến
thì đánh bình thường. Tuy nhiên chú ý, một số
phiên bản không cài sẵn tiếng việt có dấu, nên
khi các bạn dùng tiếng viết có dấu thì nó sẽ
xuất hiện lỗi. Ví dụ biến giới tính, để khi kết
xuất ra màn hình các bạn biết đây là biến giới
tính thì các bạn khai báo “giới tính” hoặc “gioi
tính” dùng tiếng việt có dấu hoặc không dấu.
Values (giá trị) với các biến thang đo định
danh hoặc thang đo thứ bậc, khi nhập dữ liệu
các bạn mã hóa nhập dạng số thì ta phải gán
giá trị. Giá trị nhập tương ứng với nhãn của giá
trị. Khi kết xuất ra màm hình sẽ kết xuất nhãn.
Ví dụ bạn nhập số “2” với nhãn là “nữ”. Thì
khi kết xuất ra màn hình các bạn sẽ thấy chữ
“nữ” chứ không phải số “2”
Mising (lỗi) hngs ta thươgf chọn “none” khi
chúng ta khai báo sai, thì hệ thống sẽ báo và ta
sẽ tìm lỗi sai để chỉnh sửa Columns cột
Align kết xuất bên trái hay bên phải
Measure (thang đo) SPSS có 3 thang đo với 3
biểu tượng hác nhau. Chúng ta sẽ dựa vào các
biểu tượng này để biến biến ta khai báo thuộc
loại thang đo nào để thực hiện phươg pháp cho chính xác
+ 3 hình tròn ghép lại với nhau là thang đo định danh
+ biểu đò hình cọt là thang đo thứ bậc
+ Cây thước là thang đo mức độ
Phần khai báo này rất quan trọng. Cá bạn
khai báo sai thì phần phân tích của các bạn sẽ sai.
Chú ý: với câu hỏi có nhiều có nhiều lựa
chọn, thì mỗi lựa chọn là một biến. Ví dụ
biến “lý do đi làm thêm” có 4 lựa chọn vậy ta
khai báo thành 4 biến. Khi khai báo ta khai
báo biến đầu tiên sau đó dùng lệnh copy để
có những biến còn lại, các em chỉ cần khai
báo lại tên biến. Nguyên tắc tên biến không được giống nhau
Vậy các bạn hãy khai báo 6 biến cô cho nhé
Dưới đây là màn hình nhập dữ liệu
-Mõi hàng khai báo cho 1 quan sát (phần tử)
- Chú ý với câu hói nhiều lựa chọn: khi nhập dữ liệu
các bạn nhập theo thứ tự từ trái sang phải, từ giá trị nhỏ
đến giá trị lớn.Vi dụ ở quan sát thứ nhất đi làm thêm với
3 lý do số 2,3,4 vậy khi nhập dữ liệu biên thứ nhất nhập
số 2, biến thứ 2 nhập sô 3 và biến thứ 3 nhập số 4 IV. MÃ HÓA LẠI BIẾN
Trong thực tế có nhiều tình huống ta phải mã hóa lại
biến ta đang sử dụng, đó là khi:
+ Muốn giảm số biểu hiện của 1 biến định tính xuống còn 2 hay 3 biểu hiện
+ Phân tổ một biến định lượng nhiều trị số Ví dụ có dữ
liệu thu thập của từng độ tuổi. Bây giờ ta tiến hành
nhóm thành các nhóm tuổi.
+ Chuyển biến định lượng thang đo thứ bậc thành biến
định lượng thang đo mức độ,…
Quy trình thực hiện mã hóa lại biến:
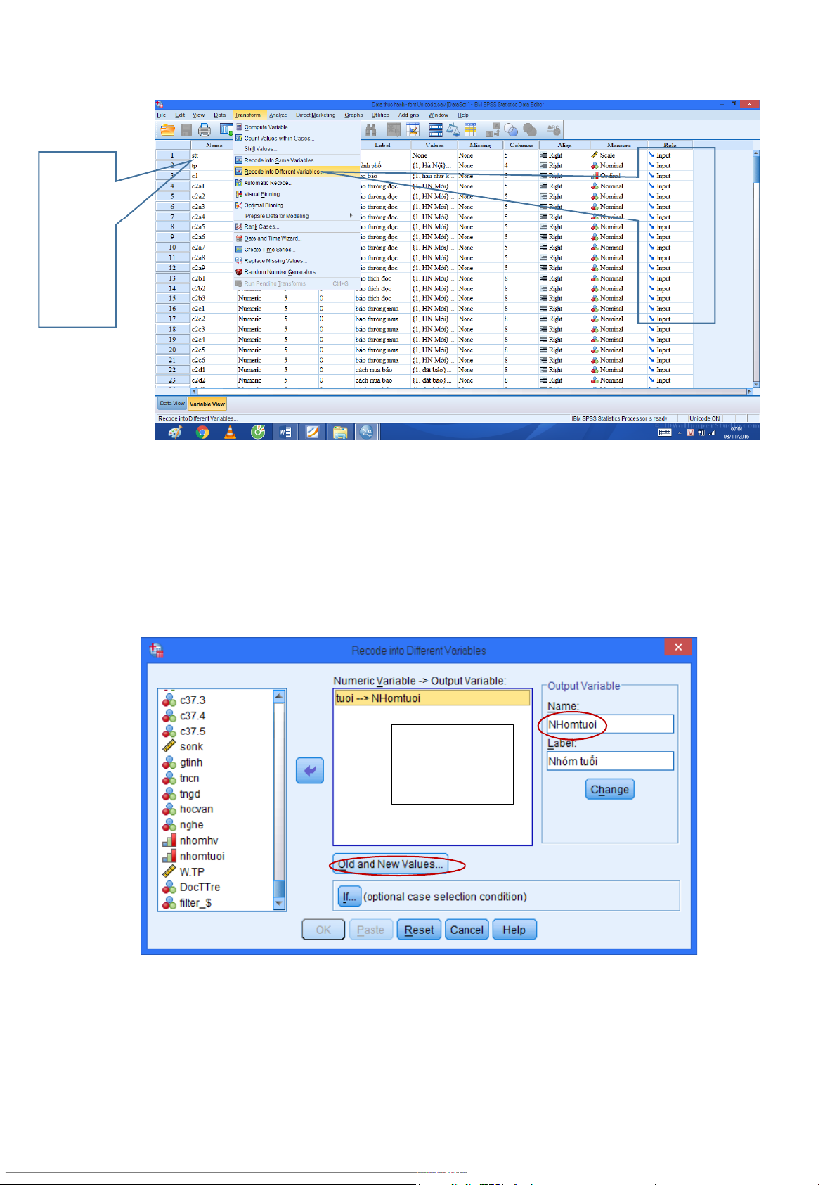
B1. Chọn Transfrom > Recode Into Different
Variables hộp hội thoại xuất hiện Chọ n Chọ n Recode Recode Into Into Diferent Same Variable Variable sẽẽ không sẽẽ làm làm mấất mấất biếấn biếấn cũ cũ
B2. Trong hộp hội thoại Recode Into Different
Variables chọn tên biến muốn mã hóa lại đưa sang ô
Numeric Variable Output Variable. Vào ô Output
Variable đặt lại tên biến (Tên biến viết liền ko có ký tự đă u c biê u
t) và nhãn cho biến mới rồi chọn Change Sauk khi chọn Changẽ
biếấn Tuôi sẽẽ xuấất hiệ n - NHomtuoi
B3. Nhấp vào nút Old and New Values hộp hội thoại
Recode Into Different Variables: Old and New
Values xuất hiện để xác định giá trị cũ và giá trị mới
tương ứng. (Chú ý: phân tổ có ximax = x(i+1)min thì khai
báo lượng biến nào trước tần số sẽ được đếm vào tổ đó) Giá tr khuyếất ị c a h ủ ệ thôấng Giá tr khuyếất ị c a h ủ ệ thôấng hoặc do ng ườ i sử d ụ ng đ ị nh nghĩa B4. Continue
Xác định xong nhấn nút và trở về hộp hội
thoại trước rồi nhận OK.
B5. Lúc này trên màn hình Variable View biến
NHomtuoi xuất hiện cuối cùng, ta phải vào thuộc tính
Values để gán các nhãn giá trị cho biến vừa tạo
Ví dụ biến “thời gian làm thêm” là biến định lượng
nhưng mã hóa bằng thang đo thứ bậc. Gán giá trị: 2.5 là dưới 5 giờ 8.5 là từ 5- 12 giờ 15.5 là từ 12 giờ trở lên
Để tham gia tính toán với biến định lượng này thì ta
phải mã hóa lại biến để đưa về thang đo mức độ. Lúc
này trị số giữa xi của các tổ sẽ là gia trị dại diện tham
gia tính toán. Các giá trị cũ là 1 ; 2 và 3 sẽ chuyển
thành giá trị mới là 2,5; 8,5 và 15,5 CÂU HỎI THỰC HÀNH LỆNH Câu 1: Kiể m đị nh nh n đ ậ ị nh cho rằằng th ờ i gian làm thếm và đi ể m
trung bình kỳ 1 không có môấi quan h ệ tươ ng quan vớ i m ứ c ý nghĩa 5% Cấu 2: c l Ướ ượ ng kho ả ng chếnh l ệ ch đi ể
m trung bình kỳ 1 và kỳ 2 c a sinh viến có th ủ i gian làm thếm d ờ i 5 gi ướ ờ 1 tuấằn v ớ i sinh viến đi làn thếm t 5 – 12 gi ừ 1 tuấằn v ờ ớ i đ ộ tin c ậ y 90% Cấu 3: c l Ướ ượ ng kho ả ng đi
ể m trung bình kỳ1 và kỳ 2 c ủ a sinh viến khóa 42k v i 44k v ớ i đ ớ ộ tin c ậ y 95%
= Có phả i đang tìm chếnh lệ ch khôn g ???
Cấu 4: Hôằi qui tuyếấn tính giả n đ ơ n gi ữ a th ờ i gian làm thếm và thu nhậ p Cấu 5: Kiể m đị nh nh n đ ậ nh cho rằằng t ị
ỷ lệ sinh viến có thu nh ậ p d i 5 tri ườ u
ệ đôằng tháng là 50% với m ứ c ý nghĩa 5% Cấu 6: Kiể m đị nh nh n đ ậ ị nh cho rằằng thờ i gian làm thêm và thu nhậ p
là có môấi quan hệ phụ thuộ c nhau v i ớ m ứ c ý nghĩa 5% Cấu 7: V i m ớ ứ c ý nghĩa 5% kiể m đị nh nh n đ
ậ ị nh cho rằằng thu nh ậ p từ đi làm thếm c ủ a sinh viến có th ờ
i gian làm thếm khác nhau là không bằằng nhau Cấu 8: V i m ớ ứ c ý nghĩa 5% kiể m đị nh nh n đ ậ ị nh cho rằằng đi ể m
trung bình kỳ 2 c a sinh viến 41k v ủ ớ i khóa ư khác là nh nhau Cấu 9: V i đ ớ tin c ộ ậ y 95% ướ c l ượ ng kho ả ng chếnh l ệ ch đi ể m trung bình kỳ 1 và kỳ 2 Cấu 10: Mô t biếấn
ảthu nhậ p theo giớ i tính bằằng các ch ti ỉ ếu (h ộ i
t , phấn tán, phấn phôấi) ụ Cấu 11: Mô t biếấn
ả ể đi m trung bình kỳ 1 bằằng bi ể u đôằ cành và lá Cấu 12: Kiể m đị nh nh n đ ậ ị nh cho rằằng đi ể
m trung bình kỳ 1 và kỳ 2 là không bằằng nhau v i ớ m ứ c ý nghĩa 5% Cấu 13: V i đ ớ tin c ộ y 90% ậ ướ c l ượ ng đi ể m trung bình kỳ 1 c ủ a sinh viến các khóa Cấu 14: Mô t biếấn ả ủ
lý do làm thếm c a sinh viến các khóa Cấu 15: Kiể m đị nh
nhận định cho rằằng thu nhậ p t ừ đi làm thếm c ủ a
sinh viến các khóa là không bằằng nhau v i m
ớ c ý nghĩa 5%. Biếất rằằng ứ thu nh p
ậ sinh viến các khóa có phấn phôấi chuẩ n v ph à ng sai bằằng ươ nhau Cấu 16: V i đ ớ tin c ộ y 90% ậ ướ c l ượ ng đi ể
m trung bình kỳ 1 và kỳ 2 củ a sinh viến có th ờ i gian làm thếm khác nhau Cấu 17: V i m ớ ứ c ý nghĩa 5% ki ể m đị nh nh n đ ậ ị nh cho rằằng th ờ i gian
làm thếm và điểm trung bình kỳ 1 là độ c l ậ p nhau (có ph ả i đang
nói vêằ tươ ng quan không )?