















Preview text:
Họ Tên SV : Vũ Hoàng Bắc STT : 02 Mã SV : 21a100100039
Đề Tài : Quản Lý Kho Cho Cửa Hàng Nội Thất
Bài Tập 1. Khảo Sát Hệ Thống Ngày yêu cầu Mực yêu cầu chấm lại Nội dung sửa 4/3/2024 2.1
Thêm yêu cầu đẩy mã vào 2.2 MH
Chuyển môi trường sang bên
trái của biểu đồ hoạt động 10/3/2024 1.3
Gạch chân động tử đành số
cách hoạt động quy trình sử lý 1. Mô tả hệ thống 1.1. Nhiệm vụ cơ bản
- Quản lí khách hàng đến mua hàng:Tư vấn, giới thiệu sản phẩm
- Quản lí bán hàng cho khách hàng: Nhận tiền thanh toán, lập các hóa đơn
- Quản lí việc nhập hàng từ nhà cung cấp: Nhập hàng, thanh toán hàng với nhà cung cấp
- Quản lí hàng tồn kho hàng hoàn trả bảo hành: Kiểm tra kho, nhận hàng
hoàn về, đổi hàng mới cho khách, Số lượng môi trường 2 + M1: Khách Hàng + M2: Nhà cung cấp STT
Công việc của hệ thống Đáp ứng cho môi trường 1
Giới thiệu sản phẩm cho khách hàng M1 2 Bán hàng cho khách hàng M1 3
Nhận tiền thanh toán từ khách hàng M1 4
Lập các hóa đơn cho khách hàng M1 5
Thông báo, bảo hành đổi chả hàng cho M1 khách hàng 6
Nhập hàng từ nhà cung cấp M2 7
Thanh toán hàng với Nhà cung cấp M2
1.2. Cơ cấu tổ chức và nhiệm vụ
Cơ Cấu Tổ Chức: Bao gồm các bộ phận như
1. Bộ phận bán hàng (PB01)
2. Bộ phận kế toán (PB02)
3. Bộ phận chăm sóc khách hàng (PB03) 4. Bộ Phận Kho (PB04)
Nhiệm Vụ của từng bộ phận
- Bộ phận tư vấn: giới thiệu sản phẩm, lập phiếu mua hàng
- Bộ phận kế toán (thu ngân):
+ Lập hóa đơn mua hàng cho khách
+ Lập hóa đơn thanh toán cho nhà cung cấp
+ Thanh toán hóa đơn cho khách hàng + Lập đơn hàng cần mua
+ Lập phiếu bảo hành cho sản phẩm
+ Lưu thông tin khách hàng ( Tên , số điện thoại,địa chỉ, mặt hàng đã mua)
- Bộ phận chăm sóc khách hàng:
+ Giải đáp thắc mắc khách hàng sau khi mua hàng
+ Gọi điện,giới thiệu về các sản phẩm mới dựa vào sự hiểu biết về nhu cầu của khách hàng
+ Giao hàng nắp đạt các các sản phẩm nội thật, hỗ trợ đổi trả hàng
- Bộ phận kho hàng: Nhập hàng từ nhà cung cấp, xuất hàng cho khách,
kiểm kê, nhận hàng đổi trả về Stt Mã BP Tên Bộ Phận 1 B01 Bộ Phận Bán Hàng 2 B02 Bộ Phận Kế Toán 3 B03
Bộ Phận Chắm sóc Khách hàng 4 B04
Bộ Phận Quản lý kho hàng 1.3. Quy trình xử lý Quy Trình xử lý STT Mã Quy Tên Quy Trình Mô tả trình 1 Q1 Nhập hàng từ - Môi trường tham gia nhà cung cấp Nhà cung cấp (M2) - Bô Phận tham gia +BP Kế Toán (B02) +BP Kho Hàng (B04) - Mẫu biểu liên quan
+ Phiếu yếu cầu mua hàng (MB01) + Phiếu giao hàng (MB02) + Phiếu nhập kho (MB03) + Hoá đơn thành toán cho NCC (MB04) +Phiếu tồn kho (MB10) 2 Q2 Bán hàng cho - Môi trường tham gia khách hàng +Khách hàng (M1) - Bộ phận tham gia + Bộ Phận Bán Hàng (B01) + Bộ Phận kế toán (B02) + Bộ phận khó hàng (B04) - Mẫu biểu liên quan . + Phiếu mua hàng (MB05)
+ Hoá đơn thành toán (MB06) + Phiếu bảo hành (MB07) + Phiếu bảo hẹn (MB08) 3 Q3 Chăm sóc khách - Môi trường tham gia hàng + Khách hàng (M1) - Bộ phận tham gia + Bộ phận chắm sóc khách hàng (B03) - Mẫu biểu liên quan + Phiếu bảo hành (MB07) Q4 Báo cáo thu chi - Môi trường tham gia Trong ngày +Quản lý kho kho nội thất (MT1) - Bô Phận tham gia +BP Kế Toán (B02) +BP Kho hàng (B04) +BP Bán hàng(B01) Mẫu biểu liên quan
+ Hoá đơn thành toán với NCC(MB04)
+Hoá đớn thành toán với khách (MB06) +Phiếu bảo cáo thu chi (MB09)
- Những tác động bên trong hệ thống:
- Bộ phận bên trong: 1
+ Bộ phận quản lý kho nội thất (MT1)
Quy trình 1: Nhập hàng từ nhà cung cấp
+ Bộ phận quản lý kho hàng(B04) thực hiện việc kiểm tra lượng mặt hàng trong kho (1)
nội thất những mặt hàng tồn kho lập phiếu tồn kho(2) (MB10) + Gửi phiếu tồn kho
đến bộ phận kê toán(B02
)(3). Nếu mặt hàng trong
kho đã hết hoặc sắp hết, nhân viên sẽ lập
phiếu yêu cầu mua hàng(4) ( MB01) và gửi phiếu yêu cầu mua hàng đến b ộ phận kế toán (B02)(5)
+ Nếu được bộ phận kế toán(B02) duyệt
duyệt xác nhận phiếu yêu cầu
mua hàng(MB01)(6) ,nhân viên sẽ gửi phiếu yêu cầu mua hàng(MB01) đến nhà cung cấ p (M2 ) (7) nhà cung cấp ,
tiếp nhận chuyển bị đơn hàng theo
các mặt hàng đã ghi trong phiếu yêu cầu mua hàng, nhân viên sẽ nhận hàng tại kho hàng.
+ Khi nhận hàng, nhân viên tiếp nhận hàng từ nhà cung câp(M2 )(8) sau đó
kiểm tra hàng nhập vào kho(9)và đối chiếu phiếu giao hàng từ nhà cung cấp (MB 0 2) (10) nhà cung cấp mà
đem đến với phiếu yêu cầu mua hàng
(MB01) nếu không đảm bảo về chất lượng hàng sẽ hoàn trả hàng không đạt yêu cầu(11), lập phiếu nhập kho (MB 0 3) (13)
nếu hàng đạt yêu cầu và gửi phiếu nhập kho(MB03) đến bộ phân kế toán xác nhận(13) .
+ Khi nhận được phiếu nhập kho, bộ phận kế toán đối chiếu với các hợp
đồng kí kết lấy đơn giá các mặt hàng để lập
hóa đơn mua hàng (MB 0 4) (14) .
Quy trình 2: Phục vụ khi khách mua hàng
+ Khi khách hàng(M1) đến cửa hàng, bộ phận bán hàng(B01) sẽ dựa
vào nhu cầu khách hàng, giới thiệu cho khách các mặt hàng phù hợp (15)
mà cửa hàng đang cung cấp .
+ Nếu khách hàng không có ý định mua hàng, nhân viên sẽ giới thiệu các
mặt hàng khác kèm cc ưu đãi, khuyến mãi nhằm lôi kéo khách hàng.
+ Nếu khách hàng có ý định mua, nhân viên gửi thông tin sảng phẩm khách hàng quan tâm đến
bộ phận quản lý kho hàng(BP04) (16) để nhân viên
kho hàng kiểm tra thông tin sản phẩm trong kho(17). Nếu hàng mà khách
quan trong kho không còn nhận viên bán hàng sẽ gửi phiếu hẹn (MB08)
cho khách(18). Nếu còn hàng trong kho nhận viên bán hàng xác nhận lại
thông tin của khách(19). Sau đó lập đơn hàng mua (MB 05(20
) rồi gửi đến bộ phận kế toán.
+ Khi nhận được đơn hàng mua (MB05), bộ phận kế toán sẽ lập hóa đơn bán hàng
(kiêm phiếu xuất kho) (MB06)(21). Nhân viên gửi hoá đơn thành toán đến khách hàng(M1)(22)
+Bộ phận kế toán xác nhận thanh toán từ khách hàng(23) hoàn tất, nhân viên bán hàng gửi
phiếu bảo hành(MB07) cho khách hàng(M1)(24) bộ ,
phận quản lý kho(BP04) cử nhân viên kĩ thuật giao hàng vào lắp đặ nội
thất cho khách(25) đến địa chỉ yêu cầu . Nếu hàng giao không đúng sản
phẩm mua hoặc xảy ra sự cố ảnh hưởng đến mặt hàng, mặt hàng sẽ được vận chuyển lại về kho.
Quy trình 3: Chăm sóc khách hàng
+ Khi khách hàng thanh toán mua hàng, nhân viên kế toán sẽ lưu thông tin
khách hàng từ hóa đơn thanh toán vào hệ thống.
+ Bộ phận chắm sóc khách hàng nhận thông tin khách hàng trên hệ thông(26)
+ Nếu có thắc mắc sau khi mua hàng, khách hàng sẽ gọi điện theo số điện
thoại đã ghi trong hóa đơn mua hàng.Nhân viên chăm sóc khách hàng sẽ tư
vấn giải quyết yêu cầu.
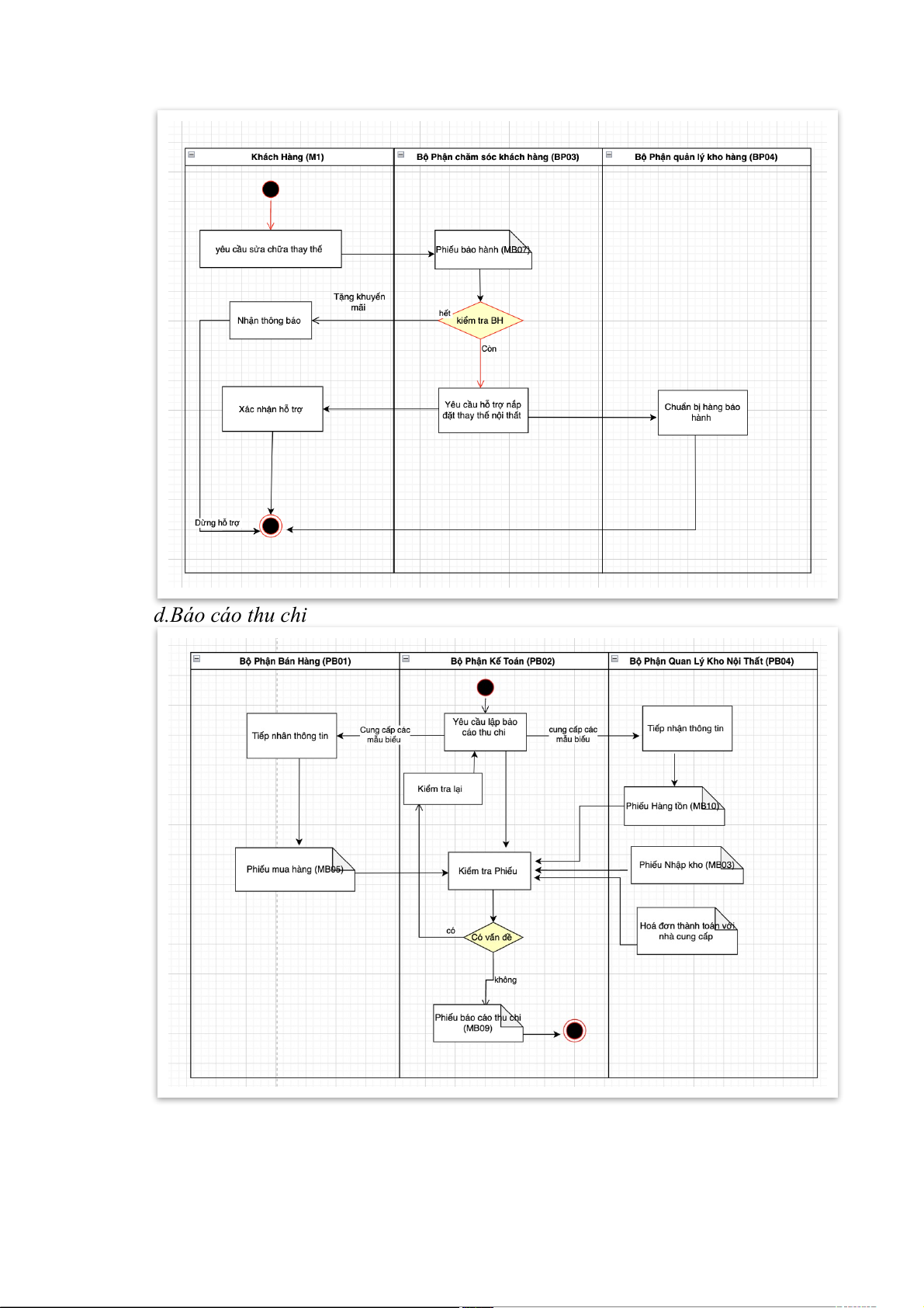
+ Khi khách hàng yêu cầu báo hành nhân viên chăm sóc khách hàng sẽ tiếp
nhận yêu cầu bảo hành(27) sau đó kiểm tra phiếu bảo hành (MB07 )(28) của khách
+ Nếu phiếu bảo hành của khách đã hết hạn nhân viên sẽ giới thiệu các
khuyến mãi mới cho khách(29) của của hàng.
+ Nếu phiếu bảo hành của khách còn hạn gửi thông tin đến bộ phận quản lý
kho(30) sẽ có nhận viên đến đia chỉ đã lưu đổi trả bảo hành nội thất cho khách (31) Quy trình Báo cáo thu chi tro 4. ng ngày
+ Bộ phận kế toán được yêu cầu lập báo cáo thu chi (32) dựa vào hóa đơn
cho nhà cung cấp và hóa đơn bán hàng trong tháng vào trước 19h30 hằng
ngày, bao gồm các công việc sau:
+ Bộ phận Quản lý kho hàng sẽ gửi
phiếu hàng tồn kho (MB10)(33) và Gửi
phiếu yêu cầu mua hàng(MB01) đến bộ phận kế toán (34) và gửi
phiếu nhập kho(MB03) đến bộ phận kế toán (35)
+ Bộ phận Bán hàng sẽ gửi đơn hàng mua (MB05 )đến bộ phận kế toán (36)
+ Các phiếu biếu hoá đơn trên và Hoá đơn bán hàng được kiểm tra và
thống kế các số liệu(37) + Sau Lập
báo cáo các khoản thu chi (MB 0 9) (38)
+ Tổng hợp, chuyển tiền, báo cáo 1.4. Mẫu biểu ST Mã Tên MB QT Tham Giao T MB gia dịch 1
MB01 Phiếu yêu cầu mua hàng QT1 (1) 2
MB02 Phiếu giao hàng từ nhà cung cấp QT1 3 MB03 Phiếu nhập kho QT1 (2) 4 MB04 Hoá đơn mua hàng QT1,QT4 (3) 5 MB10 Phiếu tồn kho QT1 6 MB05 Đơn hàng mua QT2 (4) 7 MB06 Hoá đơn bán hàng QT2,QT4 (5) 8 MB07 Phiếu bảo hành QT2,QT3 9 MB08 Phiếu hẹn QT2 10 MB09 Báo cáo thu chi QT4
Mẫu Biểu 1. MB01-Phiếu yêu cầu mua hàng:
Mẫu Biểu 2. MB02-Phiếu giao hàng từ nhà cung cấp
Mẫu biểu 3. MB03-Phiếu nhập kho
Mẫu biểu 4 .MB04-Hoá đơn thanh toán với NCC
Mẫu biểu5 .MB05- Đơn hàng mua
Mẫu biểu 6. MB06-Hoá đơn thành toán với khách hàng
Mẫu biểu 7. MB07-Phiếu bảo hành
Mẫu Biểu 8. MB08-Phiếu hẹn
Mẫu biểu 9. MB09-Phiếu bao cáo thu chi
Mẫu biêu 10. MB10-Phiếu hàng tồn kho
2. Mô hình hoá hệ thống
2.1 Mô hình tiền trình nghiệp vụ (TTNV) 2.1.1 Giải thich ký hiệu
2.1.2 Mô hình hình tiến trình hoá
2.2 Biệu đồ hoạt động và giải thích ký hiệu
2.1.1. Giải thích ký hiệu
2.1.2 Biểu đồ hoạt động
a.Nhập hàng từ nhà cung cấp
b.Bán hàng cho khách hàng
c.Chế độ chắm sóc khách hàng d.Báo cáo thu chi