













Preview text:
lOMoAR cPSD| 59561451
Tài liệu lưu hành nội bộ - Khoa RHM
CHƯƠNG 1. NGUYÊN NHÂN VÀ PHÂN LOẠI RỐI LOẠN HỆ THỐNG NHAI
Mục tiêu: sau khi học xong, sinh viên có khả năng:
1. Trình bày được các nguyên nhân thường gặp của rối loạn hệ thống nhai
2. Trình bày được phân loại rối loạn thái dương hàm Nội dung 1.1.THUẬT NGỮ
Từ trước đến nay, có rất nhiều thuật ngữ khác nhau được sử dụng cho rối loạn chức năng hệ
thống nhai, gây mơ hồ, nhầm lẫn về lĩnh vực vốn đã rất phức tạp này.
Năm 1934, bác sĩ tai mũi họng James Costen mô tả một loạt các triệu chứng xung quanh tai và
khớp thái dương hàm với thuật ngữ Hội chứng Costen. Phương pháp điều trị thông dụng tại thời
điểm này là đeo khí cụ nâng cắn, cũng được đưa ra bởi James Costen.
Sau đó, nha sĩ bắt đầu chú ý và nghiên cứu nhiều hơn, thuật ngữ rối loạn khớp thái dương hàm
trở nên phổ biến và năm 1959, Shore đưa ra thuật ngữ Hội chứng loạn năng khớp thái dương hàm.
Năm 1971, Ramjord và Ash đưa ra thuật ngữ rối loạn chức năng khớp thái dương hàm.
Một vài thuật ngữ mô tả các yếu tố nguyên nhân như rối loạn khớp cắn, bệnh lý cơ khớp thái
dương hàm, hay mô tả các triệu chứng đau như hội chứng đau – loạn năng, hội chứng đau –
loạn năng cân cơ, hội chứng đau – loạn năng thái dương hàm.
Vì các triệu chứng không phải luôn luôn chỉ ở khớp thái dương hàm nên một số tác giả cho rằng
những thuật ngữ trên còn hạn chế, cần có thuật ngữ rộng hơn, chẳng hạn như rối loạn hàm sọ.
Năm 1982, Bell đưa ra thuật ngữ rối loạn thái dương hàm, không chỉ mô tả các vấn đề liên quan
khớp thái dương hàm mà bao gồm cả những rối loạn chức năng hệ thống nhai. Do vậy, thuật
ngữ này trở nên phổ biến cho đến hiện nay.
Năm 1983, Hiệp hội nha khoa Mỹ (ADA) đã chấp nhận thuật ngữ rối loạn thái dương hàm để
chỉ tất cả những rối loạn liên quan đến thay đổi cấu trúc, chức năng hoặc sinh lý hệ thống nhai. 1.2.NGUYÊN NHÂN
Mặc dù các triệu chứng và dấu hiệu của rối loạn thái dương hàm rất thường gặp nhưng nguyên
nhân của chúng lại rất phức tạp. Không có một nguyên nhân đơn lẻ nào có thể gây ra tất cả các
dấu hiệu và triệu chứng của người bệnh. Nếu một cuốn sách chỉ đề xuất một phương pháp điều
trị cho một bệnh lý thì thường sẽ thấy rằng phương pháp đó rất hiệu quả. Nhưng nếu có rất nhiều
biện pháp điều trị một bệnh thì có thể các biện pháp đó không phải lúc nào cũng có tác dụng.
Điều này có thể được giải thích bằng 2 lý do: 1 lOMoAR cPSD| 59561451
Tài liệu lưu hành nội bộ - Khoa RHM
(1) Bệnh lý được gây ra bởi nhiều nguyên nhân và không có điều trị đơn lẻ nào có thể giải
quyết được tất cả các nguyên nhân này, hoặc
(2) Bệnh lý này không phải là một vấn đề đơn lẻ mà bao gồm nhiều rối loạn đi cùng với nhau
Cả hai cách giải thích trên đều đúng với rối loạn thái dương hàm (Temporomandibular disorders
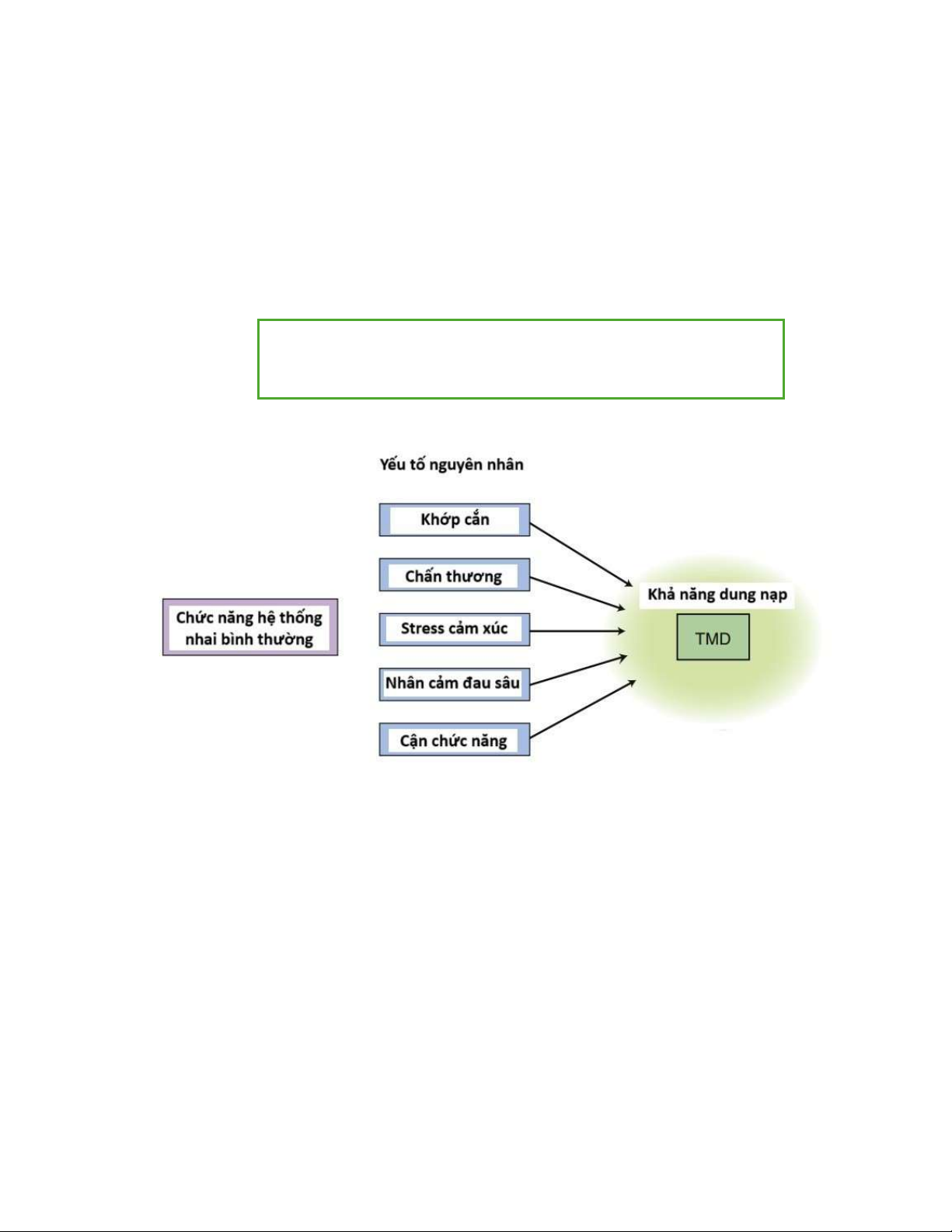
- TMDs). Quá trình hình thành triệu chứng của TMDs có thể được công thức hóa như sau:
Chức năng bình thường + Yếu tố nguyên nhân > Dung nạp sinh lý Triệu chứng TMDs
Hình 1.1. Mối liên quan giữa các yếu tố nguyên nhân và sự hình thành TMDs
Dưới những điều kiện bình thường, các thành phần trong hệ thống nhai hoạt động nhịp nhàng
với nhau, Khi các yếu tố bất lợi xuất hiện sẽ làm cản trở sự phối hợp này. Trong phần lớn các
trường hợp, cơ thể sẽ tự điều chỉnh để dung nạp các tác động gây hại và vì thế không xuất hiện
triệu chứng lâm sàng. Tuy nhiên, khi chúng đủ lớn, vượt qua khả năng bù trừ sinh lý sẽ gây nên
các triệu chứng đa dạng trên lâm sàng
Nguyên nhân của TMDs thường rất phức tạp và đa yếu tố. Dựa theo vai trò, các yếu tố nguyên
nhân được chia thành ba nhóm:
- Những yếu tố làm tăng khả năng mắc TMDs gọi là yếu tố nguy cơ
- Những yếu tố khởi phát bệnh được gọi là yếu tố kích hoạt 2 lOMoAR cPSD| 59561451
Tài liệu lưu hành nội bộ - Khoa RHM
- Những yếu tố ngăn cản quá trình lành thương hoặc làm tăng nặng bệnh được gọi là yếu tố duy trì
Trong một vài trường hợp, một yếu tố có thể thuộc 1 hoặc cả 3 nhóm yếu tố trên. Để điều trị
thành công TMDs, bác sĩ cần phải xác định và kiểm soát được vai trò của các yếu tố nguyên
nhân này. Tầm quan trọng của mỗi yếu tố thay đổi rất nhiều giữa các người bệnh.
Khi khái quát lại các nghiên cứu về TMDs, có năm yếu tố nguyên nhân chính của bệnh: - Tình trạng khớp cắn - Chấn thương - Stress cảm xúc
- Nhận cảm đau sâu (deep pain input)
- Các hoạt động cận chức năng
1.2.1. Tình trạng khớp cắn:
Vai trò của khớp cắn với TMDs đã và đang vẫn còn gây tranh cãi nhưng mối liên quan giữa
chúng là chủ đề rất được quan tâm trong lĩnh vực nha khoa. Khi xem xét yếu tố khớp cắn, chúng
ta cần xem xét ở cả trạng thái tĩnh và động.
- Khớp cắn ở trạng thái tĩnh: nhiều nghiên cứu cho thấy không thể xác định được đặc điểm
khớp cắn nào phân biệt giữa người bệnh TMDs và người bình thường. Các vấn đề khớp
cắn hay gặp ở người bệnh TMD so với người bình thường: + cắn hở phía trước
+ sai lệch giữa tương quan trung tâm và khớp cắn trung tâm trên 2 mm
+ độ cắn chìa trên 4 mm
+ bệnh nhân mất nhiều hơn 5 răng hàm
Ngoài ra các đặc điểm khớp cắn khác như cắn sâu, cắn chéo… cũng có thể gặp ở người bệnh TMD.
- Mối quan hệ giữa TMDs và khớp cắn ở trạng thái động (hoạt động chức năng): khớp cắn
động có thể ảnh hưởng tới TMDs thông qua 2 cách:
+ mất cân bằng phức hợp hàm – sọ
+ thay đổi đột ngột ở khớp cắn
• Mất cân bằng phức hợp hàm sọ: Sự ổn định phức hợp hàm sọ đạt được khi vị trí lồng múi tối
đa của các răng trùng với vị trí ổn định nhất của lồi cầu trong ổ khớp. Khi trạng thái này tồn tại,
lực của các cơ nhai sẽ được truyền đến các răng và khớp mà không gây ra bất kì tổn thương nào.
Tuy nhiên, khi trạng thái cân bằng này bị phá vỡ sẽ xuất hiện quá tải lực, chấn thương gây ra rối loạn thái dương hàm.
Ở trạng thái mất ổn định phức hợp hàm sọ, để thực hiện được các hoạt động chức năng (nhai,
nuốt, nói), các răng hai hàm sẽ ưu tiên tiếp khớp với nhau ở vị trí lồng múi tối đa, dẫn đến lồi 3 lOMoAR cPSD| 59561451
Tài liệu lưu hành nội bộ - Khoa RHM
cầu ở một bên hoặc hai bên sẽ bị đẩy ra khỏi vị trí ổn định nhất của nó trong ổ khớp. Các răng
ở vị trí ổn định để chịu lực nhưng lồi cầu thì không, và ngược lại. Khi các lực tác động nhỏ, sự
mất cân bằng có thể không gây ra các hậu quả nghiêm trọng.
Các triệu chứng thường xuất hiện khi có lực đủ mạnh từ các cơ nâng hàm hoặc từ ngoại lực
(chấn thương). Lúc này, lồi cầu sẽ có những chuyển động bất thường để đạt được sự cân bằng
trở lại, những chuyển động này lặp lại thường xuyên sẽ làm cho các dây chằng đĩa khớp bị giãn
ra và đĩa khớp mỏng đi, hậu quả là hình thành các rối loạn cấu trúc nội khớp. 4 lOMoAR cPSD| 59561451
Tài liệu lưu hành nội bộ - Khoa RHM
Hình 1.2. Ảnh hưởng của khớp cắn tới sự ổn định hàm sọ
A. Khi các răng không chạm nhau, cơ nâng hàm giữ lồi cầu ở vị trí ổn định cơ xương
(vị trí cao nhất và trước nhất tựa lên dốc lồi củ). Ở vị trí này có sự ổn định của khớp.
B. Khi đóng hàm, tiếp xúc ở 1 răng đơn độc (điểm chạm sớm), cản trở cung răng về
vị trí lồng múi tối đa. Tại điểm này, khớp cắn răng không ổn định nhưng khớp vẫn
ổn định. Khi lồi cầu và răng không ở vị trí ổn định trong cùng thời điểm thì được
gọi là mất ổn định phức hợp hàm sọ.
C. Để đạt được ổn định khớp cắn cần thiết cho các hoạt động chức năng, hàm dưới
phải trượt ra trước để đến vị trí lồng múi tối đa. Khi đó, khớp cắn ổn định nhưng
lồi cầu không ổn định. Sự mất ổn định phức hợp hàm sọ này không gây ra vấn đề
gì nếu không có tải lực bất thường. Nếu có tải lực, lồi cầu sẽ tìm vị trí ổn định, gây
các chuyển động bất thường dẫn tới co kéo phức hợp lồi cầu đĩa khớp, dẫn đến rối loạn nội khớp.
Hai yếu tố liên quan tới rối loạn nội khớp bao gồm:
+ Mức độ ổn định phức hợp hàm sọ: mức độ chênh lệch nhỏ (1 – 2 mm) giữa vị trí ổn định
của lồi cầu và vị trí ổn định của răng thường được cơ thể thích nghi và không gây ra triệu
chứng. Mất ổn định phức hợp hàm sọ với chênh lệch lớn hơn 3 – 4 mm là một yếu tố nguy
cơ rõ rệt của rối loạn thái dương hàm. Sự chênh lệch càng lớn thì nguy cơ rối loạn nội khớp càng cao.
+ Lực tải: cùng ở trạng thái mất ổn định phức hợp hàm sọ, bệnh nhân nghiến răng có nguy
cơ gây rối loạn hệ thống nhai hơn bệnh nhân không nghiến răng. Nhai lệch 1 bên cũng là cơ
chế gây dịch chuyển nội khớp và khả năng gây rối loạn chức năng hệ thống nhai. Những
điều này giải thích tại sao cùng tình trạng khớp cắn có thể gây rối loạn chức năng hệ thống 5 lOMoAR cPSD| 59561451
Tài liệu lưu hành nội bộ - Khoa RHM
nhai khác nhau. Không phải lệch lạc khớp cắn nặng hơn thì có khả năng phát triển bệnh lý nhiều hơn.
• Thay đổi đột ngột ở khớp cắn: Tiếp xúc cắn của răng có ảnh hưởng tới hoạt động chức năng của cơ nhai.
Các giả thuyết trước đây cho rằng, những sang chấn khớp cắn đột ngột, ví dụ như chụp răng sứ
được làm cao hơn so với các răng bình thường, sẽ làm tăng cường độ nghiến răng. Tuy nhiên,
các nghiên cứu gần đây đã chỉ ra rằng các điểm chạm sớm này không gây nặng thêm tình trạng
nghiến răng, mà làm tăng trương lực cơ của các cơ nâng hàm tránh điểm cộm khớp gây sang
chấn khớp cắn và hiện tượng này gọi là co cơ đồng thời bảo vệ (protective co – contraction).
Nếu tình trạng này kéo dài sẽ gây nên các cơn đau.
Co cơ đồng thời bảo vệ là phản ứng bình thường của hệ thần kinh trung ương (CNS) với chấn
thương hoặc dọa chấn thương. Khi đó, trình tự hoạt động cơ bình thường bị thay đổi để bảo vệ
cơ thể khỏi tổn thương (quyết định chủ yếu bởi bộ tạo mẫu trung tâm CPG ở thân não). Các
nhóm cơ đối kháng sẽ hoạt động trong khi chuyển động để bảo vệ bộ phân bị tổn thương. Trong
hệ thống nhai, ví dụ khi người bệnh có co cơ đồng thời sẽ biểu hiện tăng hoạt động cơ nâng hàm
trong khi há miệng, ngược lại khi ngậm miệng có tăng hoạt động cơ hạ hàm. Sự co đồng thời
của các cơ đối kháng này được cho là cơ chế bảo vệ bình thường của cơ thể, nhưng nếu trong
thời gian dài sẽ có thể gây ra các triệu chứng về cơ như đau cơ tại chỗ. 1.2.2. Chấn thương
Những chấn thương ở vùng hàm mặt sẽ gây rối loạn hoạt động chức năng của hệ thống nhai.
Tác động này chủ yếu lên các cấu trúc nội khớp hơn là lên các cơ nhai. Chấn thương được chia
làm hai loại: chấn thương đại thể và chấn thương vi thể:
- Chấn thương đại thể là những chấn thương đột ngột vào vùng mặt, như một cú đánh
mạnh thẳng vào mặt, gây biến dạng cấu trúc.
- Chấn thương vi thể thường có lực nhỏ hơn và lặp lại trong một thời gian dài, như thói
quen nghiến răng, cắn chặt răng, cắn bút, cắn móng tay… 6 lOMoAR cPSD| 59561451
Tài liệu lưu hành nội bộ - Khoa RHM
Hình 1.3. Chấn thương đại thể
1.2.3. Stress cảm xúc:
Một yếu tố thường gặp có thể ảnh hưởng chức năng nhai là stress cảm xúc. Trung tâm cảm xúc
của não có ảnh hưởng đến chức năng của cơ. Vùng dưới đồi, hệ lưới và hệ viền có vai trò chính
trong trạng thái cảm xúc của một cá thể. Các trung tâm này ảnh hưởng hoạt động cơ theo nhiều cách khác nhau:
- Tăng trương lực cơ và hoạt động cận chức năng: thông qua dẫn truyền hướng tâm gamma
được kích hoạt bởi hệ viền và trục HPA (dưới đồi – tuyến yên – tuyến thượng thận) làm
co các thoi cơ vân trong các bó cơ, tăng trương lực cơ và các hoạt động cơ không chức năng.
- Gây mỏi cơ và hình thành các điểm kích hoạt
- Ngoài ra, stress tâm lý có thể làm ảnh hưởng khả năng dung nạp sinh lý của cơ thể đối
với các tác động có hại, tăng nhạy cảm với tác động có hại. Vì thế, yếu tố stress cảm xúc
đóng vai trò quan trọng đối với các cơn đau mạn tính ở vùng hàm mặt.
- Giảm khả năng lành thương và đề kháng 1.2.4. Nhận cảm đau sâu (Deep pain input):
Cơ chế nhận cảm đau sâu gây TMD: - Nhạy cảm trung ương
- Tăng hoạt động co cơ đồng thời bảo vệ •
Co cơ đồng thời bảo vệ: nhận cảm đau sâu kích thích lên vỏ não gây nên hiện tượng co
cơ đồng thời bảo vệ. Đây là một phản ứng thường gặp của cơ thể trước các chấn thương hoặc
các nguy cơ chấn thương. Một ví dụ điển hình, là các bệnh nhân bị viêm tủy cấp thường có hạn 7 lOMoAR cPSD| 59561451
Tài liệu lưu hành nội bộ - Khoa RHM
chế há miệng, đây là một phản ứng của cơ thể để bảo vệ phần tổ chức bị tổn thương bằng cách
hạn chế hoạt động của chúng. Hiện tượng này cũng xảy ra khi bệnh nhân bị đau xoang hoặc đau
tai, thậm chí đau vùng cổ. Vì vậy, các bác sĩ phải hiểu được cơ chế để có chỉ định điều trị phù
hợp và đặc biệt cần chẩn đoán đúng. •
Nhạy cảm trung ương (Central sensitization): các cơn đau mạn tính gây sự thay đổi
ở hệ thần kinh trung ương, gây ra hiện tượng nhạy cảm trung ương. Nhạy cảm trung ương làm
tăng vai trò của trục HPA (dưới đồi-tuyến yên-thượng thận: Trục này có vai trò điều hòa cảm
giác đau và stress thông qua bài tiết cortisol) và giảm tác dụng ức chế đau qua con đường opiod
trung ương. Kết quả làm tăng cường hoạt động co cơ và tăng cường cảm nhận đau. Nhạy cảm
trung ương gây ra các triệu chứng lâm sàng bằng một trong hai cách sau (Hình 1.4) -
Nếu dây trung gian hướng tâm bị kích thích: Nó sẽ truyền xung đau tới vùng khác của
não (producer of pain symptoms).
+ Cảm giác đau lan tới vùng khác không phải là nguồn gốc đau thực sự
+ Gây tăng cảm giác đau ở vùng lân cận (dị cảm) -
Nếu dây trung gian li tâm bị kích thích (hậu quả của rối loạn điều hòa co cơ ở thân não)
+ Co cơ nâng cùng với co cơ hạ đồng thời (co cơ đồng thời bảo vệ) + Hình thành nên các điểm
kích hoạt trong cơ (trigger point).
Hình 1.4. Cơ chế nhận cảm đau sâu gây triệu chứng lâm sàng
1.2.5. Các hoạt động cận chức năng:
Hoạt động cận chức năng là những hoạt động của hệ thống nhai, có ý thức hoặc không có ý thức,
lặp đi lặp lại, có sự tiếp xúc trực tiếp, gián tiếp hoặc không tiếp xúc các răng mà không nhằm thực hiện chức năng.
Các hoạt động cận chức năng được chia thành hai nhóm chính: 8 lOMoAR cPSD| 59561451
Tài liệu lưu hành nội bộ - Khoa RHM -
Các hoạt động ban ngày: bao gồm các thói quen cắn chặt răng hoặc trượt hàm sang hai
bên lặp lại liên tục. Ngoài ra, còn bao gồm các thói quan khác như cắn bút chì, cắn móng tay,
giữ điện thoại lệch sang một bên… Những hành động này thường là vô thức, vì thế bác sĩ phải
khai thác kĩ mới có được thông tin chính xác từ bệnh nhân -
Các hoạt động ban đêm: nghiến răng hoặc cắn chặt răng vào ban đêm. Nguyên nhân của
các hiện tượng này còn chưa được làm rõ. Trước đây, người ta cho rằng các điểm cản trở cắn là
nguyên nhân của nghiến răng, tuy nhiên những nghiên cứu sau này cho thấy mặc dù điểm chạm
sớm ảnh hưởng đến chức năng của hệ thống nhai nhưng chúng không gây nên nghiến răng ban
đêm. Hiện nay các yếu tố được cho là nguy cơ của nghiến răng bao gồm: rối loạn cảm xúc,
thuốc, di truyền và những tổn thương ở hệ thống thần kinh trung ương. Nghiến răng có thể là
nguyên nhân trực tiếp hoặc chỉ là yếu tố duy trì mà đi kèm với các nguyên nhân khác. Trong
trường hợp thứ hai, bác sĩ phải giải quyết đồng thời nguyên nhân chính và nghiến răng. - Nhiều
yếu tố quyết định hoạt động cơ cận chức năng là yếu tố nguy cơ gây rối loạn thái dương hàm gồm có: + Lực tiếp xúc răng + Hướng lực tác động + Vị trí hàm dưới + Dạng co cơ + Phản xạ bảo vệ + Tác động bệnh lý
Bảng 1-1. So sánh các yếu tố của hoạt động chức năng và cận chức năng Yếu tố
Hoạt động chức năng
Hoạt động cận chức năng
Lực tiếp xúc răng 17200 lb/s mỗi ngày 57600 lb/s mỗi ngày
Hướng lực tác động lên Dọc Ngang răng
Vị trí hàm dưới
Khớp cắn trung tâm (tương Chuyển động lệch tâm đối ổn định)
(tương đối mất ổn định) Dạng co cơ Sinh lý Không sinh lý
Phản xạ bảo vệ Có Không
Tác động bệnh lý Không có Có thể 1.3.PHÂN LOẠI
1.3.1. Phân loại RDC/TMD năm 1992 của Dworkin và LeResche Tiêu chuẩn I. Rối loạn cơ 9 lOMoAR cPSD| 59561451
Tài liệu lưu hành nội bộ - Khoa RHM I.a. Đau cơ mặt: đau cơ
- Than phiền về đau ở cơ nhai
- Đau khi sờ nắn ở ít nhất 3 vị trí, trong đó ít
nhất một điểm cùng bên với bên than phiền bị đau
I.b. Đau cơ mặt với há miệng hạn chế - Đau cơ mặt
- Há miệng không trợ giúp và không đau <
40mm và sự căng cơ thụ động ≥ 50mm II.
Sai vị trí đĩa khớp
II.a. Sai vị trí đĩa khớp hồi phục: tiếng kêu - Không đau ở khớp
khớp clicking có thể lặp lại -
Tiếng kêu khớp click có thể lặp lại khi há và đóng miệng -
Phim chụp khớp hoặc MRI để chấn đoán
II.b. Sau vị trí đĩa khớp không hồi phục với -
Tiền sử bị khóa hàm liên quan đến
há miệng hạn chế: há miệng hạn chế và không bữa ăn có tiếng click -
Không có tiếng click của TMJ -
Há miệng không trợ giúp ≤ 35mm và
khi duỗi cơ thụ động, có trợ giúp ≥ 4mm - Di
chuyển hàm sang bên đối diện < 7mm hoặc
lệch hàm cùng bên khi mở miệng - Phim
chụp khớp hoặc MRI để chấn đoán
II.c. Sai vị trí đĩa khớp không hồi phục mà -
Tiền sử khóa hàm liên quan đến bữa
không có hạn chế há miệng: tiền sử hạn chế ăn há miệng -
Tiếng lạo xạo khớp TMJ -
Há miệng không trợ giúp > 35mm và
duỗi cơ thụ động, có trợ giúp > 4mm -
Chuyển động hàm sang bên đối diện ≥7mm -
Phim chụp khớp hoặc MRI để chấn đoán
III. Bệnh lý của khớp thông thường khác
III.a. Đau khớp (Arthralgia): Đau khớp thái -
Đau khớp khi sờ nắn ở xung quanh
dương hàm và không có tiếng lép bép
hoặc bên trong ống tai ngoài -
Đau khớp khi đứng yên hoặc khi cử động hàm dưới -
Không có tiếng lép bép và có thể có tiếng clicking 10 lOMoAR cPSD| 59561451
Tài liệu lưu hành nội bộ - Khoa RHM
III.b. Viêm xương khớp: đau khớp kèm tiếng - Đau như đau khớp lép bép -
Tiếng lép bép ở bất kì chuyển động
nào của hàm dưới hoặc có bằng chứng thay
đổi ở khớp trên phim Xquang
III.c. Thoái hóa khớp: Không đau và có tiếng - Tiếng lép bép ở bất kì chuyển động nào hoặc lép bép
bằng chứng thay đổi trên phim Xquang -
Không có dấu hiệu đau khớp
1.3.2. Phân loại Okeson 2008 I. Rối loạn cơ nhai
III. Hạn chế vận động khớp mạn tính
1. Co cơ đồng thời bảo vệ A. Dính khớp 2. Đau cơ tại chỗ 1. Xơ dính cơ khớp 3. Co thắt cơ 2. Xương 4. Đau cân cơ B. Xơ dính cơ
5. Đau trung gian thần kinh C. Mỏm vẹt dài 6. Đau xơ cơ
7. Rối loạn vận động trung gian thần kinh II.
Rối loạn nội khớp thái dương IV.
Bất thường trong quá trình hàm phát triển
A. Sai lệch phức hợp lồi cầu – đĩa khớp
A. Bệnh bẩm sinh và hình thành trong quá
1. Sai vị trí đĩa khớp có hồi phục
trình phát triển mô xương
2. Sai vị trí đĩa khớp không hồi phục 1. Không có lồi cầu
B. Các bất thường cấu trúc bề mặt khớp 2. Thiểu sản lồi cầu 1. Thay đổi hình dạng 3. Quá sản lồi cầu
2. Xơ dính bề mặt khớp 4. U lồi cầu 3. Bán trật khớp
B. Bệnh bẩm sinh và hình thành trong quá
C. Các rối loạn dạng viêm khớp trình phát triển mô cơ
1. Viêm bao khớp và màng hoạt dịch 1. Teo cơ 2. Viêm mô sau đĩa khớp 2. Phì đại cơ 3. Viêm khớp 3. U cơ 1. Viêm xương khớp 2. Viêm thoái hóa khớp 3. Viêm đa khớp
4. Các quá trình viêm ở cấu trúc bên cạnh
a. Viêm cân cơ thái dương
b. Viêm dây chằng trâm hàm
D. Các chấn thương cấp tính của khớp 11 lOMoAR cPSD| 59561451
Tài liệu lưu hành nội bộ - Khoa RHM
1.3.3. Phân loại DC/TMD của Schiffman năm 2020:
Phát triển từ phân loại RDC/TMD năm 1992, đưa ra các tiêu chuẩn chẩn đoán theo từng nhóm rối loạn. Tiền sử Thăm khám Rối loạn Tiêu chuẩn Tiêu chuẩn Rối loạn đau Đau cơ Đau ở 1 cấu trúc nhai Đau ở cơ nhai
Đau thay đổi khi chuyển Đau cơ nhai khi sờ nắn hay
động hàm, hoạt động chức khi há miệng năng và cận chức năng Các loại đau cơ Đau khu trú Tương tự đau cơ Đau cơ nhai Đau cơ nhai khi sờ nắn
Đau khu trú tại vùng kích thích Đau cân cơ có lan Tương tự đau cơ Đau cơ nhai Đau cơ nhai khi sờ nắn
Đau lan (không có điểm đau quy chiếu) khi sờ nắn Đau cân cơ quy chiếu Tương tự đau cơ Đau cơ nhai Đau cơ nhai khi sờ nắn Có điểm đau quy chiếu Đau khớp Đau cấu trúc nhai
Đau ở khớp thái dương hàm
Đau thay đổi khi chuyển Đau khớp thái dương hàm
động hàm, hoạt động chức khi sờ hoặc khi chuyển động năng và cận chức năng khớp
Đau đầu liên quan rối loạn thái Đau đầu ở vùng thái dương
Đau đầu ở vị trí cơ thái dương hàm dương
Đau liên quan chuyển động Đau đầu ở vùng thái dương
hàm, hoạt động chức năng và khi sờ nắn cơ thái dương cận chức năng
hoặc chuyển động hàm Rối loạn khớp
Trật đĩa khớp có hồi phục
Tiếng kêu khớp hoặc
Tiếng click khi há miệng và ngậm miệng, hoặc 12 lOMoAR cPSD| 59561451
Tài liệu lưu hành nội bộ - Khoa RHM Tiếng kêu khớp khi thăm
Tiếng click khi há miệng và khám
ngậm miệng, và tiếng click
khi chuyển động hàm sang bên hay ra trước
Trật đĩa khớp có hồi phục với Tương tự trật đĩa khớp có hồi Tương tự trật đĩa khớp có hồi kẹt gián đoạn phục phục
Kẹt gián đoạn kèm hạn chế
Khám có rối loạn: thực hiện há miệng thao tác mở miệng
Trật đĩa khớp không hồi phục, Khóa khớp thái dương hàm Há miệng tối đa có hỗ trợ kèm há miệng hạn chế kèm há miệng hạn chế <40mm
Há miệng hạn chế làm cản trở khả năng ăn uống
Trật đĩa khớp không hồi Khóa khớp thái dương hàm Há miệng tối đa có hỗ trợ
phục, không hạn chế há trước đó, kèm há miệng hạn ≥40mm miệng chế
Hạn chế há miệng làm cản trở khả năng ăn uống Bệnh lý thoái hóa khớp
Tiếng kêu khớp trước đó, Tiếng lạo xạo trong khi hoặc chuyển động hàm
Bệnh nhân than phiền tiếng kêu khớp trong khi thăm khám Bán trật khớp
Khóa khớp khi há miệng lớn Cần phải hỗ trợ đóng hàm
Không đóng miệng được khi không có hỗ trợ
CÂU HỎI TỰ LƯỢNG GIÁ
Câu 1: Yếu tố nào sau đây KHÔNG phải là nguyên nhân của rối loạn chức năng hệ thống nhai? A. Chấn thương B. Khớp cắn C. Stress cảm xúc D. Thiếu vitamin D
Câu 2: Yếu tố làm tăng nặng bệnh TMD hoặc ngăn cản quá trình lành thương được gọi là? A. Yếu tố nguy cơ B. Yếu tố kích hoạt
C. Yếu tố duy trì 13 lOMoAR cPSD| 59561451
Tài liệu lưu hành nội bộ - Khoa RHM D. Yếu tố khởi phát
Câu 3: Vấn đề khớp cắn nào sau đây KHÔNG phải là đặc điểm thường gặp ở bệnh nhân TMD? A. Cắn hở phía trước
B. Sai lệch giữa tương quan trung tâm và khớp cắn trung tâm trên 2 mm
C. Độ cắn chìa lớn hơn 4 mm
D. Mất răng cửa trên 3 răng
Câu 4: Theo phân loại của Okeson, rối loạn chức năng hệ thống nhai được chia thành mấy nhóm chính? A. 2 nhóm B. 3 nhóm C. 4 nhóm D. 5 nhóm
Câu 5: Yếu tố nào làm tăng khả năng mắc rối loạn thái dương hàm?
A. Yếu tố nguy cơ
B. Yếu tố kích hoạt
C. Yếu tố khởi phát D. Yếu tố duy trì
TÀI LIỆU THAM KHẢO
1. Bệnh lý và phẫu thuật hàm mặt, tập 2, Viện đào tạo Răng Hàm Mặt
2. Management of temporomandibular disorders and occlusion, Okeson
3. Cắn khớp học, Nhà xuất bản Y học, Hoàng Tử Hùng
4. DC-TMD - Diagnostic Criteria_2020_02_06 5. DC-TMD | INFORM IADR 14